727x
004717
23.1.2024

RFEM 5 / RSTAB 8 | Nastavení kombinace alternativních zatěžovacích stavů na obou stranách systému

V mém systému jsou na levé straně tři zatěžovací stavy, které by měly působit alternativně, a na pravé straně také tři zatěžovací stavy, které by měly působit alternativně. Jednotlivé zatěžovací stavy by měly být kombinovány se stavy z druhé strany. Jak mohu nastavit tyto podmínky?


Odpověď:

Nejprve je nutné v základních údajích aktivovat automatickou kombinatoriku.

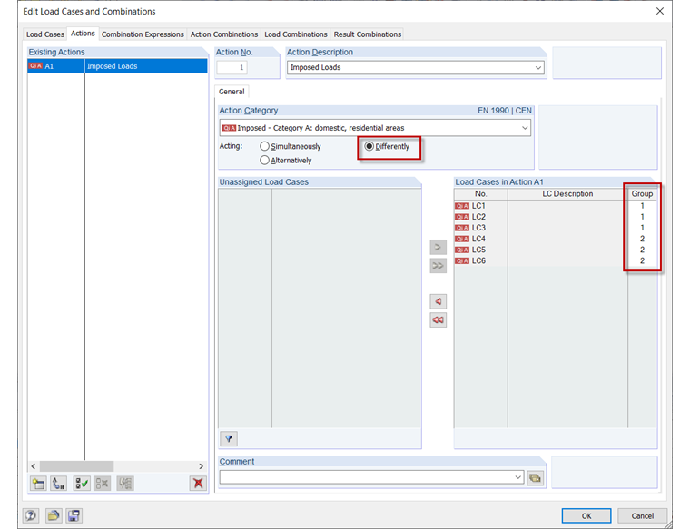
Poté je v dialogu "Úprava zatížení a kombinací", záložka "Zatížení" nutné aktivovat vliv "Rozdílný", aby bylo možné jednotlivé zatěžovací případy rozdělit do skupin. Přiřazení se provádí ve sloupci "Skupina" prostřednictvím seznamu, který je zpřístupněn kliknutím do tohoto sloupce.

Následně lze tyto nastavené možnosti zkontrolovat na záložce "Kombinace zatížení".


Autor

Frank je zodpovědný za zajištění kvality v programu RFEM a navíc podporuje zákaznickou podporu. Doprovází technické kontrolní procesy a přispívá ke stabilitě a spolehlivosti softwaru.

Stahování


;