1839x
005114
2021-10-21

Открытие RWIND в RFEM 6 или RSTAB 9

Как можно в программе RFEM и RSTAB открыть RWIND и использовать мастер нагрузок?


Ответ:

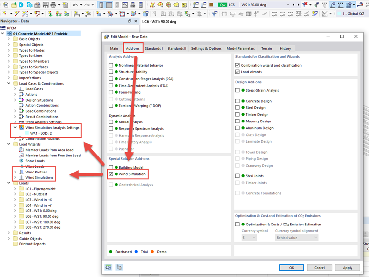
Чтобы RWIND отображался в мастере нагрузок RFEM 6 или RSTAB 9, необходимо сначала активировать аддон во вкладке «Аддоны» в основных данных модели.

Anschließend kann die Eingabe in den Windsimulations-Einstellungen unter den "Lastfälle und Kombinationen" sowie Einstellungen zum Windprofil sowie zu den zu generierenden Lastfällen im Lastassistenten erfolgen.


Автор

Г-н Баумгертель осуществляет техническую поддержку пользователей Dlubal Software.

Ссылки


;