1839x
005114
21.10.2021

Ouverture de RWIND dans RFEM 6 ou RSTAB 9

Comment ouvrir RWIND à l’aide de l’assistant de charge dans RFEM et RSTAB ?


Réponse:

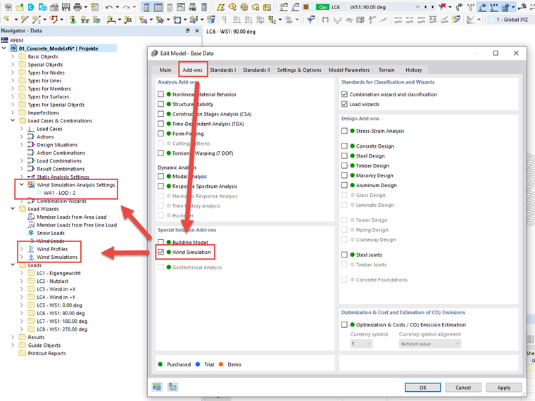
Pour que RWIND apparaisse dans l’assistant de charge de RFEM 6 ou RSTAB 9, activez le module complémentaire dans l’onglet Modules complémentaires des Données de base du modèle.

Vous pouvez ensuite entrer les données dans les paramètres de simulation de vent sous « Cas de charge et combinaisons » ainsi que les paramètres du profil de vent et des cas de charge à générer dans l’assistant de charge.


Auteur

M. Baumgärtel fournit un support technique aux clients de Dlubal Software.

Liens


;