1839x
005114
21-10-2021

Abrir RWIND en RFEM 6 o RSTAB 9

¿Cómo puedo abrir RWIND usando el asistente para cargas en RFEM y RSTAB?


Respuesta:

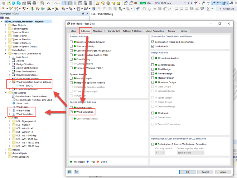
Para asegurarse de que RWIND aparece en el asistente de carga de RFEM 6 o RSTAB 9, primero es necesario activar el complemento en la pestaña Complementos en Datos básicos del modelo.

Anschließend kann die Eingabe in den Windsimulations-Einstellungen unter den "Lastfälle und Kombinationen" sowie Einstellungen zum Windprofil sowie zu den zu generierenden Lastfällen im Lastassistenten erfolgen.


Autor

El Sr. Baumgärtel proporciona soporte técnico para los clientes de Dlubal Software.

Enlaces


;