1786x
005119
2021-10-26

Шаблон протокола расчёта

Как в RFEM 6 и RSTAB 9 можно создавать стандартные отчёты и использовать их как шаблон на других компьютерах?


Ответ:

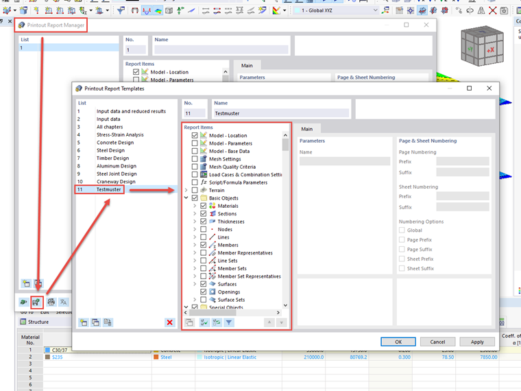
Создать новые шаблоны можно с помощью Менеджера отчетов.

Для этого в нижнем левом углу диалога «Менеджер отчетов» нажмите кнопку «Сохранить как шаблон». Откроется диалог «Шаблон протокола», в котором можно редактировать элементы шаблона. Также можно удалить созданный пользователем отдельный шаблон.

Шаблоны отчетов сохраняются в файле «report_templatesV2.bin». Они находятся в папке данных RSTAB или RFEM с учетом соответствующей версии:

  • C:\Users\ПОЛЬЗОВАТЕЛЬ\AppData\Local\Dlubal\RSTAB_9.01\configs
  • C:\Users\ПОЛЬЗОВАТЕЛЬ\AppData\Local\Dlubal\RFEM6_6.01\configs

Теперь вы можете скопировать этот файл и заменить его на целевых компьютерах.


Автор

Г-н Баумгертель осуществляет техническую поддержку пользователей Dlubal Software.



;