1787x
005119
2021-10-26

Printout Report Template

How can I create standardized printout reports in RFEM 6 and RSTAB 9 and use them as a template on other computers?


Answer:

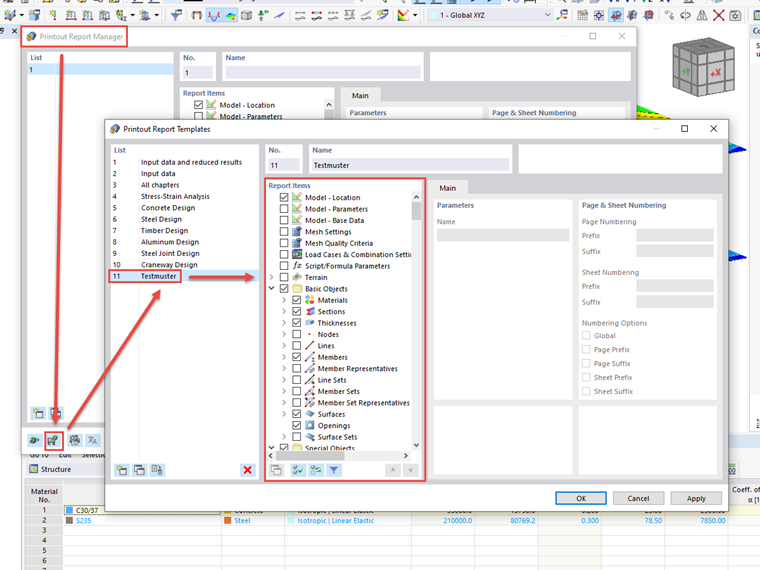
You can create new templates in the Printout Report Manager:

To do this, click the "Save as Template" button at the bottom left of the "Printout Report Manager" dialog box. Then, the "Printout Report Template" dialog box appears where you can edit the printout report elements of all templates. It is also possible to delete the individual user-defined templates.

The printout report templates are saved in the "report_templatesV2.bin" file. They can be found in the data folder of RFEM or RSTAB, taking into account the respective version:

  • C:\Users\BENUTZER\AppData\Local\Dlubal\RSTAB_9.01\configs
  • C:\Users\BENUTZER\AppData\Local\Dlubal\RFEM6_6.01\configs

Now, copy the file and replace it on the target computer, if necessary.


Author

Mr. Baumgärtel provides technical support for Dlubal Software customers.



;