1786x
005119
2021-10-26

Szablon protokołu wydruku

Jak utworzyć standardowe raporty w RFEM 6 i RSTAB 9 oraz zapisać je jako szablon na innym komputerze?


Odpowiedź:

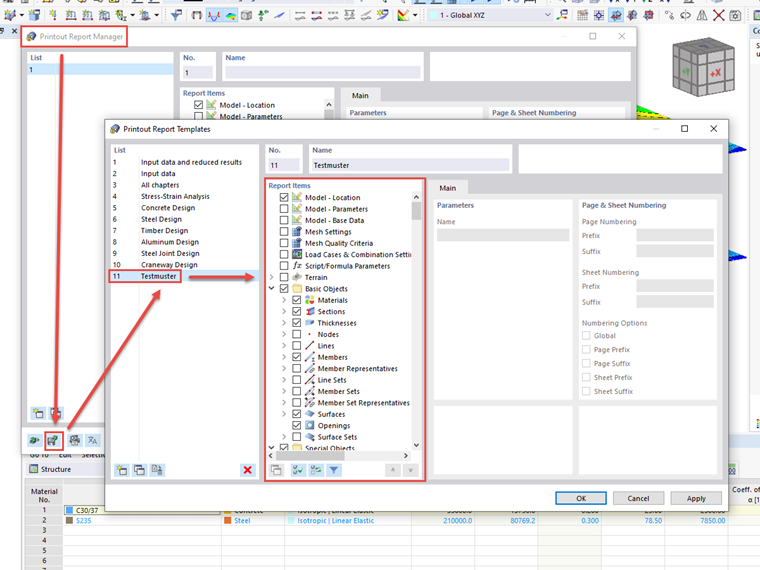
Nowe szablony można utworzyć za pomocą Menedżera wydruków:

W tym celu kliknij przycisk „Zapisz jako szablon” w lewym dolnym rogu dialogu „Menedżer wydruków”. Pojawi się wtedy okno dialogowe „Szablony wydruków”, w którym można edytować elementy wszystkich dostępnych szablonów. Można także usuwać poszczególne szablony utworzone przez użytkownika.

Szablony wydruków są zapisywane w pliku „report_templatesV2.bin”. Plik ten znajduje się w folderze danych RSTAB lub RFEM, w zależności od wersji:

  • C:\Users\BENUTZER\AppData\Local\Dlubal\RSTAB_9.01\configs
  • C:\Users\BENUTZER\AppData\Local\Dlubal\RFEM6_6.01\configs

Skopiuj teraz ten plik i, jeśli to konieczne, zastąp nim plik na docelowych komputerach.


Autor

Pan Baumgärtel zapewnia wsparcie techniczne klientom firmy Dlubal Software.



;