1783x
005119
2021-10-26

Modello di relazione di calcolo

Come creare relazioni di calcolo standardizzate con RFEM 6 e RSTAB 9 e utilizzarle come modello su altri computer?


Risposta:

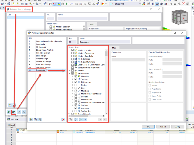
I nuovi modelli possono essere creati tramite il gestore della relazione di calcolo.

A tale scopo, fare clic sul pulsante "Salva come modello" in basso a sinistra nella finestra del "Gestore relazione di calcolo". Si apre quindi la finestra "Template relazione di calcolo" in cui è possibile modificare i componenti di tutte le relazioni. È anche possibile eliminare singoli template creati dall'utente.

I template della relazione di calcolo vengono salvati nel file "report_templatesV2.bin". Si trovano nella cartella dati di RSTAB o RFEM rispettando la versione:

  • C:\Users\UTENTE\AppData\Local\Dlubal\RSTAB_9.01\configs
  • C:\Users\UTENTE\AppData\Local\Dlubal\RFEM6_6.01\configs

Copia il file e sostituiscilo se necessario sui computer di destinazione.


Autore

Il signor Baumgärtel fornisce supporto tecnico per i clienti Dlubal Software.



;