1837x
005318
2022-09-26

Пониженный коэффициент динамической нагрузки ASCE 7

Моя полезная нагрузка меньше или равна 100 psf. How do I consider the reduced load factor in the ASCE 7 load combinations?


Ответ:

В разделе «Загружения » выберите вкладку «Дополнительные параметры» и активируйте флажок «Полезная нагрузка меньше или равна 100 psf» (Рисунок 01).

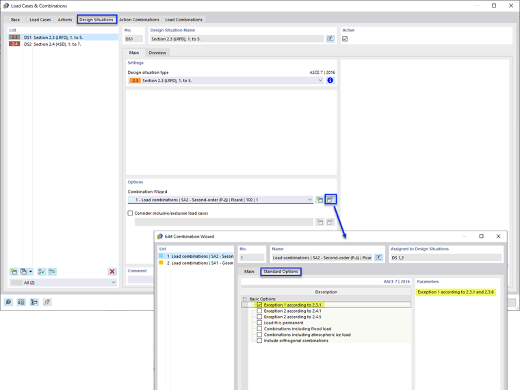
Next, select the Design Situations tab and Edit Combination Wizard. Activate the “Exception 1 according to 2.3.1” option under the Standard Options (Image 02).

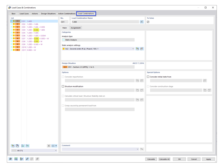
Under the Load Combinations tab, the load factor 0.5 is listed in the applicable COs (Image 03).

Note: ASCE 7 section 4.7 and 4.8 (Reduction in Uniform Live Loads and Roof Live Loads) are not considered in RFEM. Multiple "Live Load" load cases can be added to apply the calculated reduction factors.


Автор

Cisca отвечает за обучение клиентов, техническую поддержку и за разработку наших программ для североамериканского рынка.



;