1837x
005318
26. September 2022

ASCE 7 Reduzierter Nutzlastfaktor

Meine Nutzlast ist kleiner gleich 100 psf. Wie kann ich den reduzierten Lastfaktor in den Lastkombinationen nach ASCE 7 berücksichtigen?


Antwort:

Unter "Lastfälle" ist im Register "Zusätzliche Einstellungen"' die Option "Nutzlast ist kleiner gleich 100 psf" zu aktivieren (Bild 1).

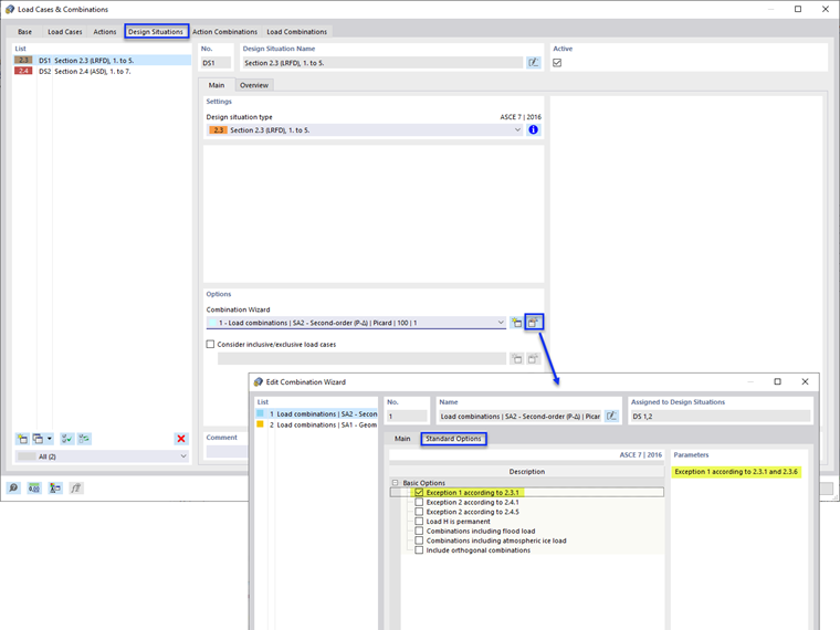
Wählen Sie anschließend "Kombinationsassistent bearbeiten" im Register "Bemessungssituationen". Aktivieren Sie in den "Standardoptionen" die Option "Ausnahme 1 gemäß 2.3.1" (Bild 2).

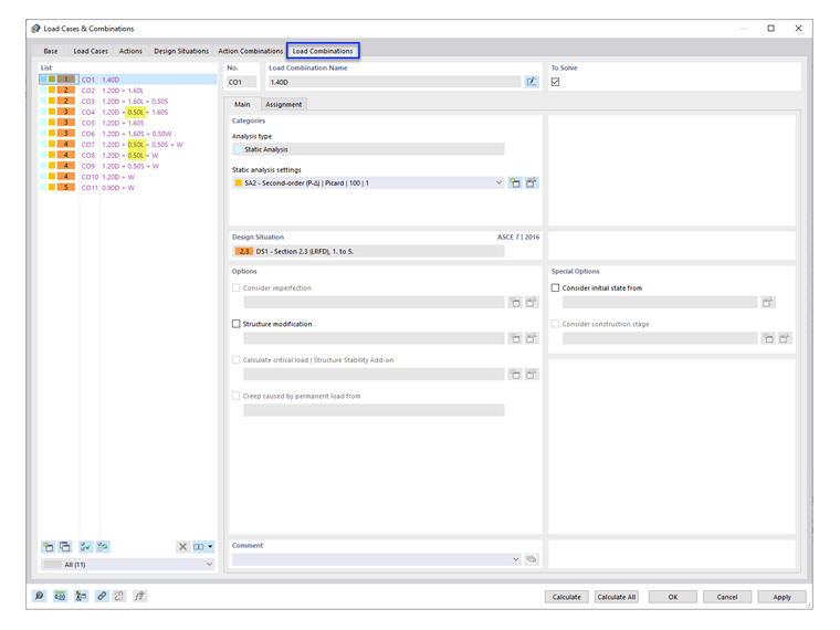
Im Register "Lastkombinationen" ist der Lastfaktor 0.5 in den gültigen LKs aufgeführt (Bild 3).

Anmerkung: ASCE 7 Abschnitt 4.7 und 4.8 (Rereduktion in Einheitlichen Nutzlasten und Dachnutzlasten) werden in RFEM nicht berücksichtigt. Multiple "Live Load" load cases can be added to apply the calculated reduction factors.


Autor

Cisca ist für die Schulung der Kunden, den technischen Support und die Programmentwicklung für den nordamerikanischen Markt verantwortlich.



;