1837x
005318
2022-09-26

ASCE 7 折减的活荷载系数

活荷载小于或等于 100 psf。 How do I consider the reduced load factor in the ASCE 7 load combinations?


回复:

“荷载工况”下的“附加设置”选项卡中,勾选“活荷载小于或等于100 psf”(图01)。

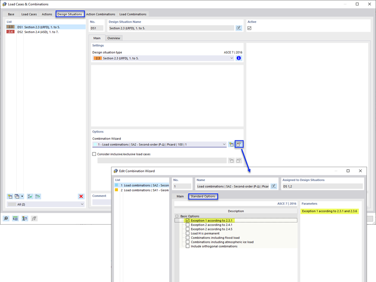
Next, select the Design Situations tab and Edit Combination Wizard. Activate the “Exception 1 according to 2.3.1” option under the Standard Options (Image 02).

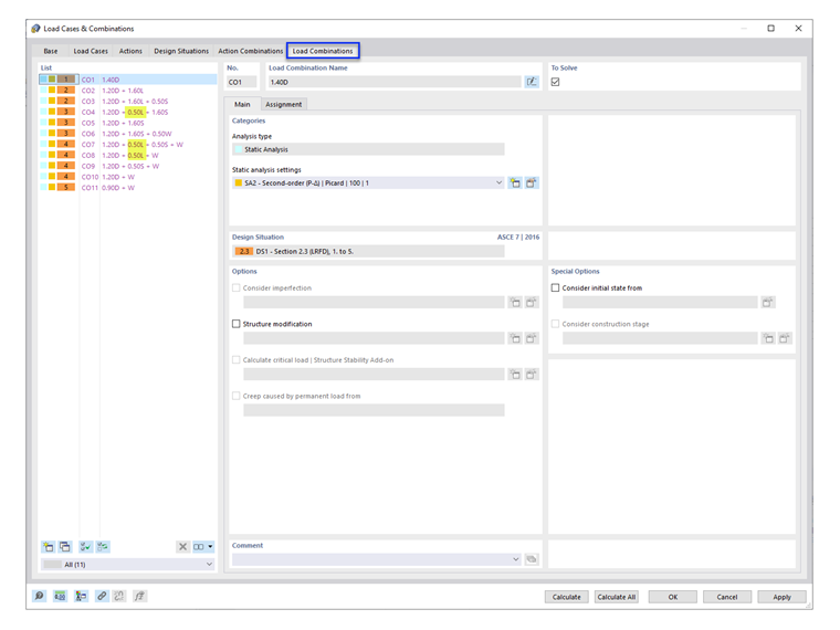
Under the Load Combinations tab, the load factor 0.5 is listed in the applicable COs (Image 03).

Note: ASCE 7 section 4.7 and 4.8 (Reduction in Uniform Live Loads and Roof Live Loads) are not considered in RFEM. Multiple "Live Load" load cases can be added to apply the calculated reduction factors.


作者

Cisca 负责北美市场的客户培训、技术支持和持续的程序开发。



;