1837x
005318
26.09.2022

Facteur réduit de la charge d'exploitation ASCE 7

Ma charge d’exploitation est inférieure ou égale à 100 psf. Comment prendre en compte le facteur de charge réduit dans les combinaisons de charge ASCE 7 ?


Réponse:

Sous « Cas de charge », sélectionnez l’onglet « Paramètres supplémentaires » et activez l’option « La charge d’exploitation est inférieure ou égale à 100 psf » (Figure 01).

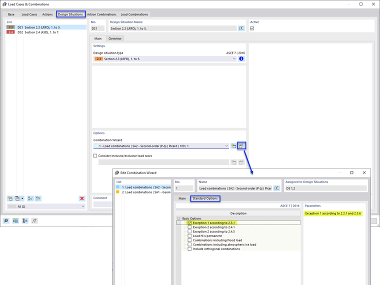
Sélectionnez ensuite l’onglet « Situations de projet » et « Modifier l’assistant de combinaison ». Activez l’option « Exception 1 selon 2.3.1 » sous « Options de la norme » (Figure 02).

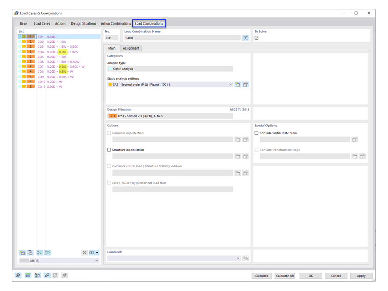
Dans l’onglet « Combinaisons de charges », le facteur de charge 0,5 est répertorié dans les CO applicables (Figure 03).

Remarque : Les clauses de l’ASCE 7(Réduction des charges d’exploitation uniformes et des charges d’exploitation de toiture) ne sont pas considérées dans RFEM. Plusieurs cas de charge « Charge d’exploitation » peuvent être ajoutés pour appliquer les facteurs de réduction calculés.


Auteur

Cisca est responsable des formations clients, du support technique et du développement des programmes Dlubal pour le marché nord-américain.



;