1837x
005318
2022-09-26

ASCE 7 Coefficiente di carico variabile ridotto

Il mio carico dinamico è inferiore o uguale a 100 psf. How do I consider the reduced load factor in the ASCE 7 load combinations?


Risposta:

Sotto i casi di carico , seleziona la scheda Impostazioni aggiuntive e attiva l'opzione "Il carico variabile è inferiore o uguale a 100 psf" (Figura 01).

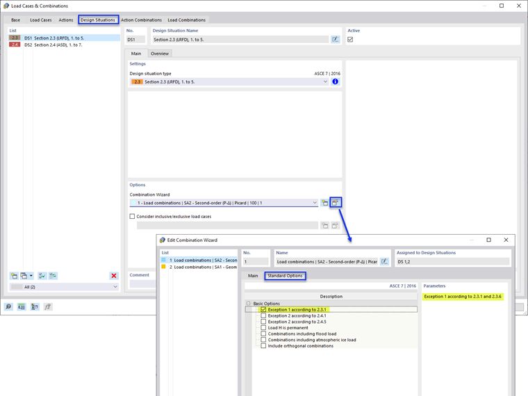
Next, select the Design Situations tab and Edit Combination Wizard. Activate the “Exception 1 according to 2.3.1” option under the Standard Options (Image 02).

Under the Load Combinations tab, the load factor 0.5 is listed in the applicable COs (Image 03).

Note: ASCE 7 section 4.7 and 4.8 (Reduction in Uniform Live Loads and Roof Live Loads) are not considered in RFEM. Multiple "Live Load" load cases can be added to apply the calculated reduction factors.


Autore

Cisca è responsabile della formazione dei clienti, del supporto tecnico e dello sviluppo continuo del programma per il mercato nordamericano.



;