1837x
005318
2022-09-26

ASCE 7 Reduced Live Load Factor

My live load is less than or equal to 100 psf. How do I consider the reduced load factor in the ASCE 7 load combinations?


Answer:

Under the Load Cases, select the Additional Settings tab, and activate the “Live load is less than or equal to 100 psf” option (Image 01).

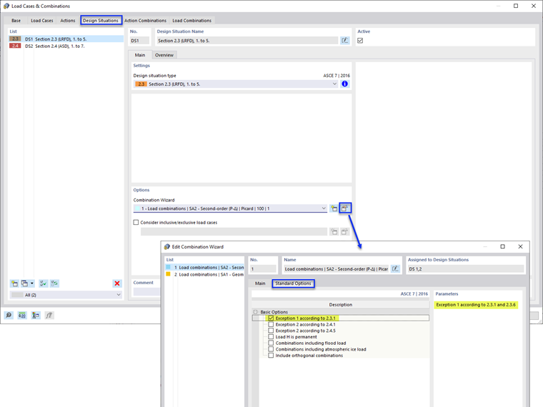
Next, select the Design Situations tab and Edit Combination Wizard. Activate the “Exception 1 according to 2.3.1” option under the Standard Options (Image 02).

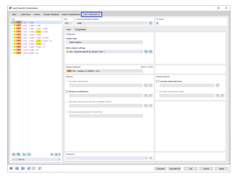
Under the Load Combinations tab, the load factor 0.5 is listed in the applicable COs (Image 03).

Note: ASCE 7 section 4.7 and 4.8 (Reduction in Uniform Live Loads and Roof Live Loads) are not considered in RFEM. Multiple "Live Load" load cases can be added to apply the calculated reduction factors.


Author

Cisca is responsible for customer training, technical support, and continued program development for the North American market.



;