1838x
005318
26.9.2022

Redukovaný součinitel užitného zatížení podle ASCE 7

Moje užitné zatížení je menší nebo rovné 100 psf. Jak je možné zohlednit redukovaný součinitel zatížení v kombinacích zatížení podle ASCE 7?


Odpověď:

V Zatěžovacích stavech vyberte záložku Další nastavení a aktivujte možnost "Užitné zatížení je menší nebo rovné 100 psf" (obrázek 1).

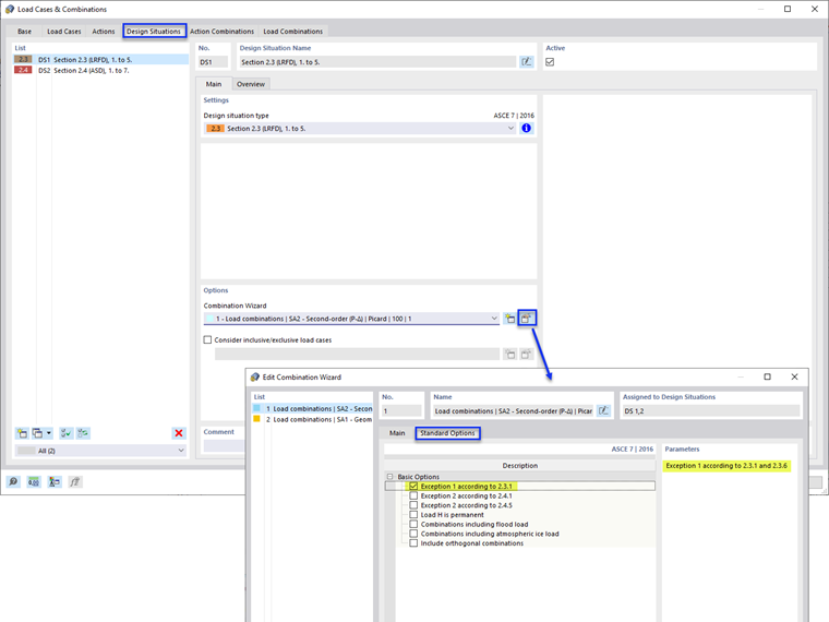
Dále vyberte v záložce Návrhové situace možnost Upravit generátor kombinací. V záložce Možnosti dle normy aktivujte volbu „Výjimka 1 podle 2.3.1“ (obrázek 2).

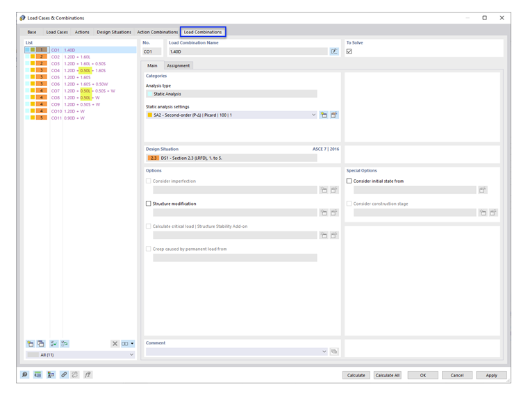
V záložce Kombinace zatížení se v příslušných kombinacích zatížení zobrazí součinitel zatížení 0,5 (obrázek 3).

Poznámka : ASCE 7 section 4.7 and 4.8 (Reduction in Uniform Live Loads and Roof Live Loads) are not considered in RFEM. Multiple "Live Load" load cases can be added to apply the calculated reduction factors.


Autor

Cisca je zodpovědná za školení zákazníků, technickou podporu a další vývoj programů pro severoamerický trh.



;