1838x
005318
2022-09-26

Fator de carga dinâmica reduzido ASCE 7

A minha carga variável é inferior ou igual a 100 psf. How do I consider the reduced load factor in the ASCE 7 load combinations?


Resposta:

Em Casos de carga , selecione o separador Configurações adicionais e ative a opção "A carga variável é inferior ou igual a 100 psf" (Figura 01).

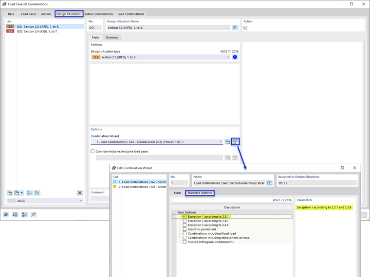
Next, select the Design Situations tab and Edit Combination Wizard. Activate the “Exception 1 according to 2.3.1” option under the Standard Options (Image 02).

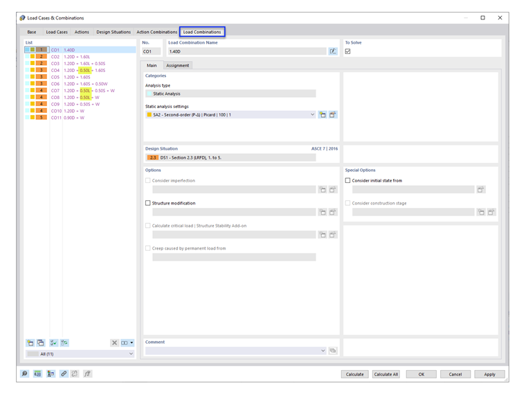
Under the Load Combinations tab, the load factor 0.5 is listed in the applicable COs (Image 03).

Note: ASCE 7 section 4.7 and 4.8 (Reduction in Uniform Live Loads and Roof Live Loads) are not considered in RFEM. Multiple "Live Load" load cases can be added to apply the calculated reduction factors.


Autor

A Eng.ª Cisca é responsável pelas formações para clientes, apoio técnico e desenvolvimento de programas para o mercado norte-americano.



;