1838x
005318
2022-09-26

ASCE 7 Zredukowany współczynnik obciążenia ruchomego

Moje obciążenie użytkowe jest mniejsze niż lub równe 100 psf. How do I consider the reduced load factor in the ASCE 7 load combinations?


Odpowiedź:

W sekcji Przypadki obciążeń w zakładce Dodatkowe ustawienia należy aktywować opcję „Obciążenie zmienne jest mniejsze niż lub równe 100 psf” (rysunek 01).

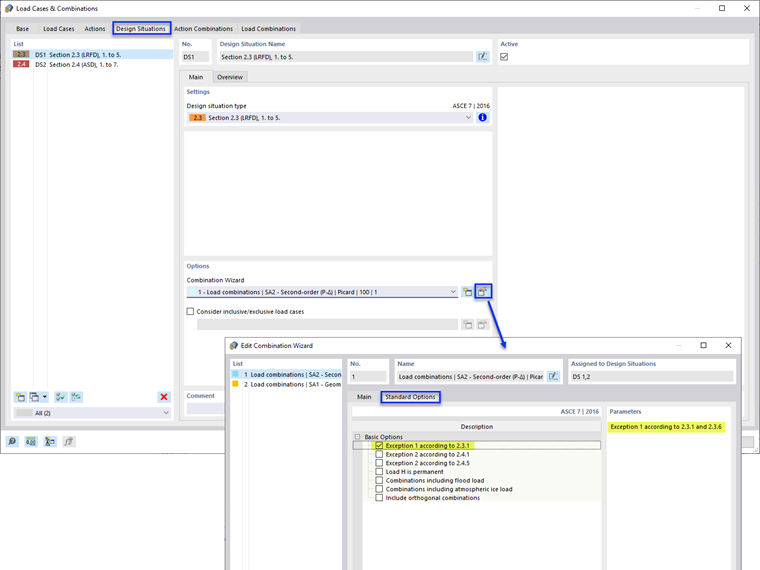
Next, select the Design Situations tab and Edit Combination Wizard. Activate the “Exception 1 according to 2.3.1” option under the Standard Options (Image 02).

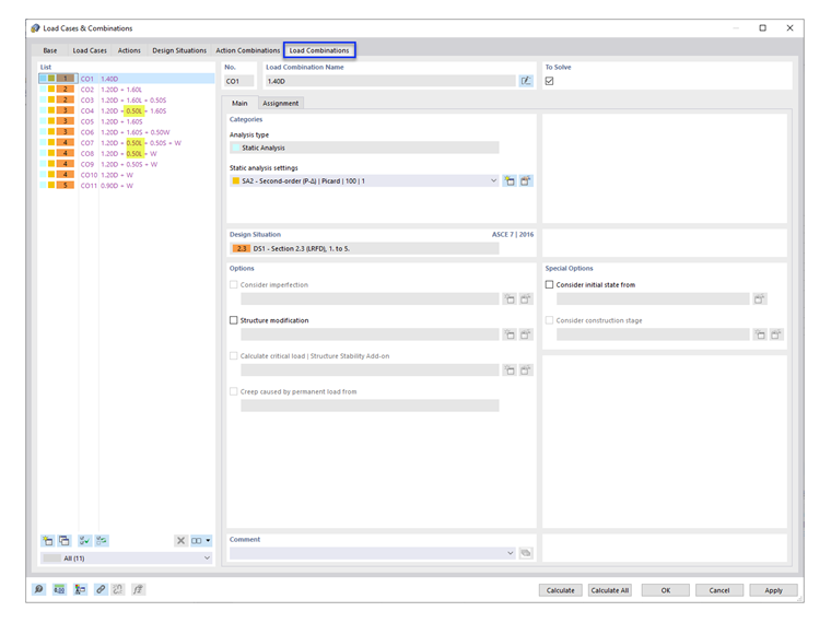
Under the Load Combinations tab, the load factor 0.5 is listed in the applicable COs (Image 03).

Note: ASCE 7 section 4.7 and 4.8 (Reduction in Uniform Live Loads and Roof Live Loads) are not considered in RFEM. Multiple "Live Load" load cases can be added to apply the calculated reduction factors.


Autor

Firma Cisca jest odpowiedzialna za szkolenia klientów, wsparcie techniczne i ciągły rozwój programów na rynek północnoamerykański.



;