494x
005564
2024-07-01

Цочетания нагрузок и расчётные сочетания

Я собираюсь вычислить конструкцию согласно анализу второго порядка и для этого я создал несколько загружений, включая загружения несовершенства. Нужно ли мне объединять загружения в комбинации нагрузок или в комбинации результатов?


Ответ:

Следующий ответ относится к программам RFEM 6 и RSTAB 9.

Если вы хотите использовать анализ второго порядка, вам необходимо определить комбинации нагрузок. В случае комбинации нагрузок, нагрузки из входящих в нее случаев нагрузок объединяются в "один большой случай нагрузки" с учетом соответствующих частичных коэффициентов безопасности, и этот случай нагрузки затем рассчитывается в соответствии с анализом второго порядка.

В случае комбинации результатов, с другой стороны, сначала рассчитываются входящие случаи нагрузок. Затем результаты накладываются с учетом частичных коэффициентов безопасности. Установить метод расчета для комбинаций результатов невозможно. Это возможно только для случаев нагрузок и комбинаций нагрузок.

Для случаев нагрузок и комбинаций нагрузок вы можете указать метод анализа в настройках статического анализа; например, анализ второго порядка (см. Изображение 01). Если в модели присутствуют элементы типа "Кабель", эти элементы рассчитываются согласно анализу больших деформаций.

Для случаев нагрузок и комбинаций нагрузок всегда получаются однозначные внутренние усилия. С другой стороны, комбинации результатов включают оболочку внутренних сил (максимальные и минимальные значения). Поскольку результаты случаев нагрузок и комбинаций нагрузок накладываются в комбинациях результатов, RC таким образом могут содержать результаты в соответствии с линейным статическим анализом или анализом второго порядка.

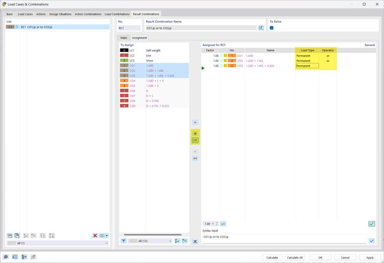
В вашей модели вы также можете объединить определенные LCs в сводной RC с условием "или" (например, RC1 = CO1/постоянно или CO2/постоянно или CO3/постоянно...). Таким образом, вы получаете максимальные внутренние силы и деформации с учетом анализа второго порядка (см. Изображение 02).

"Постоянная или суперпозиция" имеет эффект, что одно или оба из CO используются для получения результатов. При связывании результатов с "альтернативной или суперпозицией" может также случиться так, что ни одно из CO не является релевантным для результатов RC. Тогда внутренние силы и деформации могут стать равными нулю.


Автор

Алекс отвечает за обучение клиентов, техническую поддержку и за разработку наших программ для североамериканского рынка.



;