495x
005564
1. Juli 2024

Last- und Ergebniskombinationen

Ich möchte meine Struktur nach der Analyse zweiter Ordnung berechnen und habe dazu mehrere Lastfälle erstellt, darunter auch Imperfektionslastfälle. Muss ich die Lastfälle in Lastkombinationen oder Ergebniskombinationen kombinieren?


Antwort:

Die folgende Antwort bezieht sich auf die Programme RFEM 6 und RSTAB 9.

Um die Theorie II. Ordnung anwenden zu können, müssen die Lastkombinationen definiert werden. Bei einer Lastkombination werden die Lasten der enthaltenen Lastfälle unter Berücksichtigung der jeweiligen Teilsicherheitsbeiwerte zu einem "großen Lastfall" zusammengefasst und dieser Lastfall dann nach der Theorie II. Ordnung berechnet.

Bei einer Ergebniskombination werden dagegen zunächst die enthaltenen Lastfälle berechnet. Anschließend werden die Ergebnisse unter Berücksichtigung der Teilsicherheitsbeiwerte überlagert. Bei Ergebniskombinationen kann das Berechnungsverfahren nicht eingestellt werden. Dies ist nur bei Lastfällen und Lastkombinationen möglich.

Für Lastfälle und Lastkombinationen kann in den Einstellungen für die statische Berechnung die Berechnungsmethode festgelegt werden, z. B. Theorie II Ordnung. Wenn das Modell Stäbe vom Typ "Seil" enthält, werden diese Bauteile nach der Theorie III. Ordnung berechnet.

Für Lastfälle und Lastkombinationen werden immer eindeutige Schnittgrößen ermittelt. Die Ergebniskombinationen enthalten dagegen eine Umhüllende der Schnittgrößen (Maximal- und Minimalwerte). Da die Ergebnisse der Lastfälle und Lastkombinationen in den Ergebniskombinationen überlagert werden, können die EK somit Ergebnisse nach der linearen Berechnung oder der Theorie II. Ordnung enthalten.

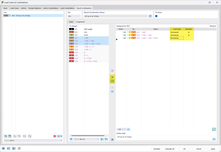
In Ihrem Modell können Sie die definierten LK auch mit einem Kriterium zu einer zusammenfassenden EK kombinieren (z.B. EK 1 = LK1/ständig oder LK2/ständig oder LK3/ständig...). Damit erhalten Sie die maximalen Schnittgrößen und Verformungen unter Berücksichtigung der Theorie II. Ordnung (siehe Bild 02).

Durch das „Ständig oder Überlagerung“ wird bewirkt, dass eine oder beide der LK für die Ergebnisse verwendet werden. Bei der Verbindung der Ergebnisse mit "Alternativ oder Überlagerung“ kann es auch vorkommen, dass keine der LK für die Ergebnisse in der EK relevant ist. Die Schnittgrößen und Verformungen können dann Null werden.


Autor

Alex ist für die Schulung der Kunden, den technischen Support und die Programmentwicklung für den nordamerikanischen Markt verantwortlich.



;