37x
531176
2025-12-11

Расчёт железобетонных конструкций EC 2 | Расчёт стержня UL0100 | Документация

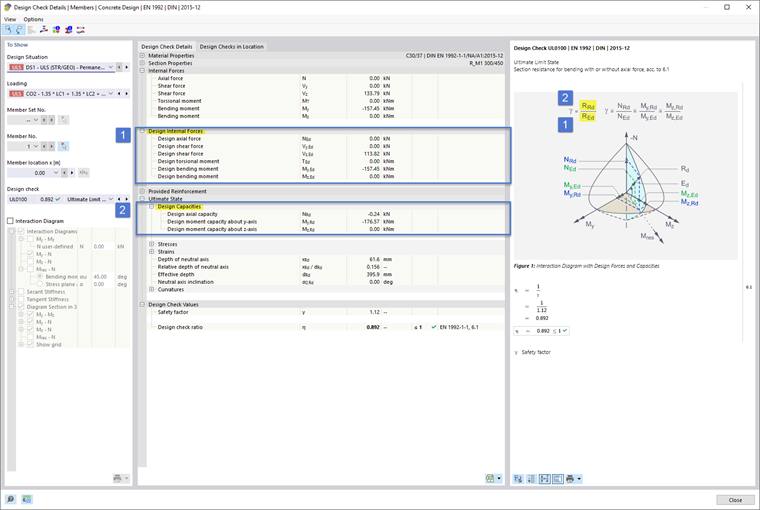
Для проектирования бетона для стержней в соответствии с Еврокодом 2 была оптимизирована презентация деталей проверки в пользу удобства пользователя, так что стандартно также отображаются развернутые сопротивления, как схематически показано на информационном изображении, и таким образом становятся немедленно видимыми. Это показано на изображениях Image 1 (DE) и Image 2 (EN).



;