37x
531176
2025-12-11

Dimensionamento de Betão | EC 2 | Dimensionamento de barras - UL0100 | Documentação

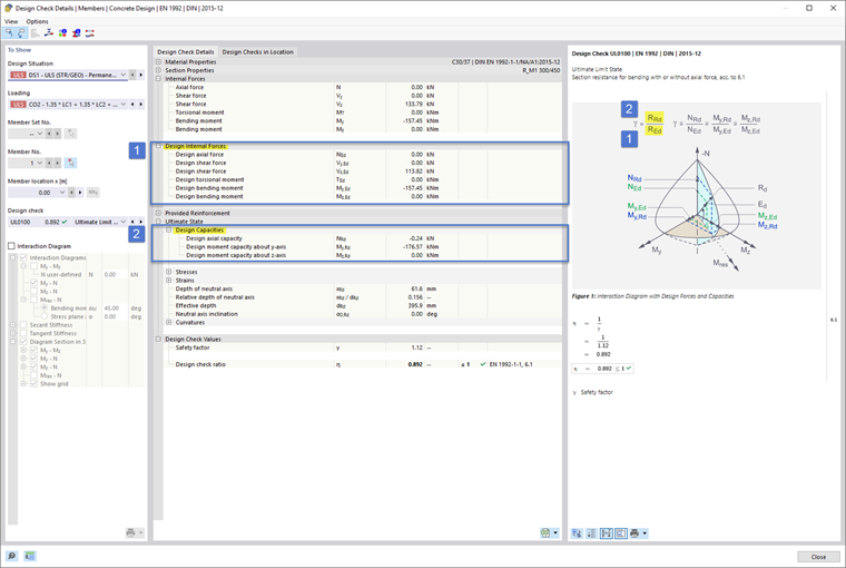
Para o dimensionamento de concreto para barras de acordo com o Eurocódigo 2, a apresentação dos detalhes de verificação foi otimizada em prol da facilidade de uso, de modo que, por padrão, as resistências também são expandidas, conforme esquematicamente representado na imagem de informação, e assim são imediatamente visíveis. Isso é mostrado nas imagens Imagem 1 (DE) e Imagem 2 (EN).



;