37x
531176
11.12.2025

Posouzení železobetonových konstrukcí | EC 2 | Posouzení sloupu - UL0100 | Dokumentace

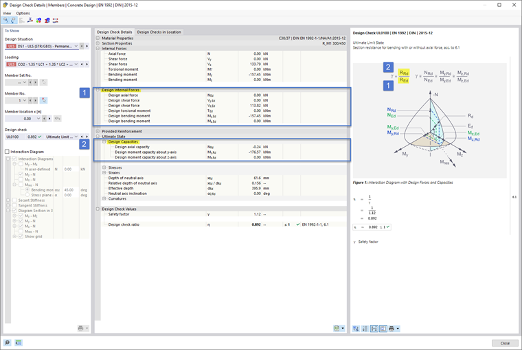
Pro betonářské posouzení prutů podle Eurokódu 2 byla optimalizována prezentace detailů posouzení ve prospěch uživatelské přívětivosti, takže jsou standardně také rozbaleny a tím i okamžitě viditelné odolnosti, jak je schematicky znázorněno na obrázku.  Je to ukázáno na obrázcích Image 1 (DE) resp. Image 2 (EN).



;