37x
531176
11.12.2025

Vérification du béton | EC 2 | Vérification des barres - UL0100 | Documentation

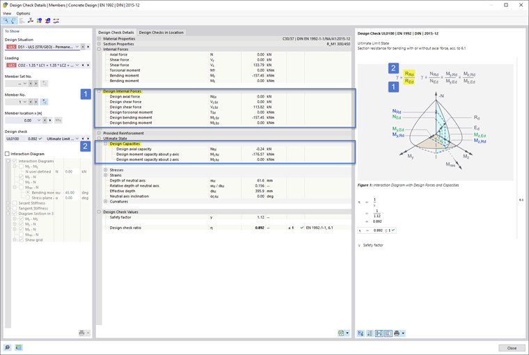
Pour le dimensionnement du béton pour les barres selon l'Eurocode 2, la présentation des détails de vérification a été optimisée en faveur de la convivialité, de sorte que, par défaut, les résistances, comme illustré schématiquement dans l'image d'information, soient également dépliées et donc immédiatement visibles. Cela est montré dans les images Image 1 (DE) et Image 2 (EN).



;