37x
531176
11. Dezember 2025

Betonbemessung | EC 2 | Stabbemessung - UL0100 | Dokumentation

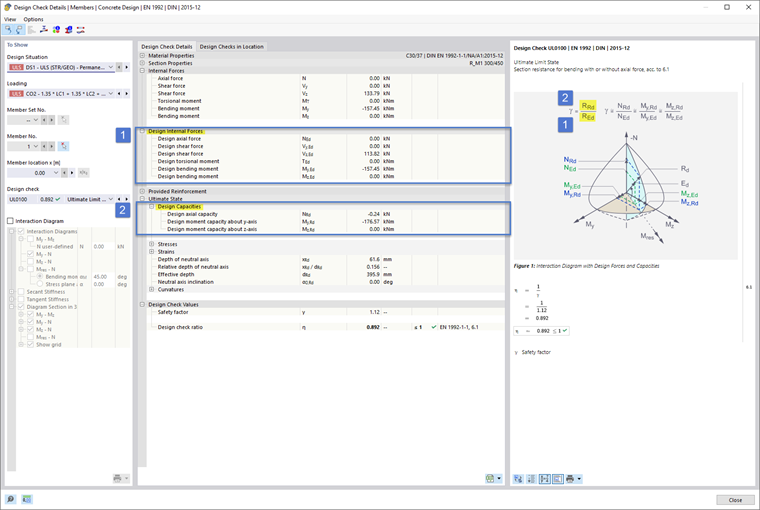
Für die Betonbemessung für Stäbe gemäß Eurocode 2 wurde die Darstellung der Nachweisdetails zugunsten der Benutzerfreundlichkeit optimiert, sodass standardmäßig auch die Widerstände, wie im Infobild schematisch dargestellt, ausgeklappt und damit unmittelbar sichtbar sind. Dies ist in den Bildern Image 1 (DE) bzw. Image 2 (EN) gezeigt.



;