37x
531176
11-12-2025

Cálculo de hormigón | EC 2 | Cálculo de barras - UL0100 | Documentación

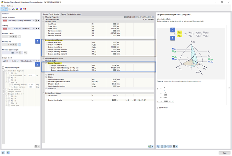
Para el dimensionamiento del hormigón para barras según Eurocódigo 2, se ha optimizado la representación de los detalles de verificación en beneficio de la facilidad de uso, de modo que, de manera predeterminada, también se despliegan y son visibles inmediatamente las resistencias, como se muestra esquemáticamente en la imagen de información. Esto se muestra en las imágenes Imagen 1 (DE) y Imagen 2 (EN).



;