37x
531176
2025-12-11

Concrete Design | EC 2 | Member Design – UL0100 | Documentation

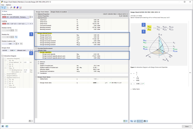
For the concrete design of members according to Eurocode 2, the display of the design check details has been optimized for user-friendliness, so that the resistances, as displayed schematically in the info image are folded out by default and thus immediately visible. This is shown in the images Image 1 (DE) and Image 2 (EN).



;