37x
531176
2025-12-11

Verifica calcestruzzo | EC 2 | Progettazione asta - UL0100 | Documentazione

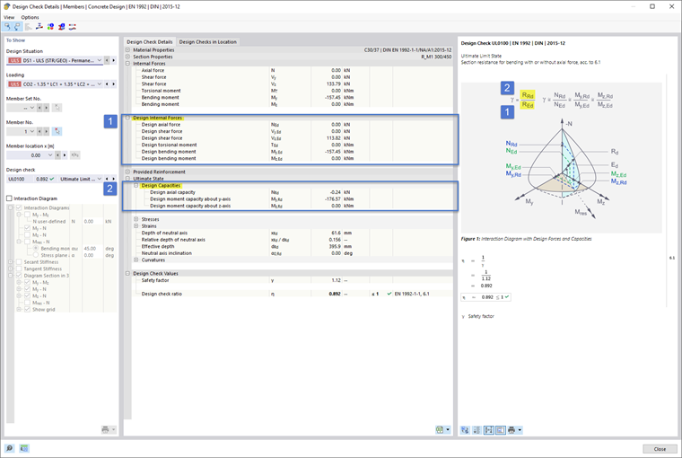
Per il dimensionamento del calcestruzzo per aste secondo l'Eurocodice 2, la rappresentazione dei dettagli di verifica è stata ottimizzata a favore della facilità d'uso, in modo che per impostazione predefinita le resistenze, come mostrato schematicamente nell'immagine informativa, siano espanse e quindi immediatamente visibili. Questo è mostrato nelle immagini Image 1 (DE) e Image 2 (EN).



;