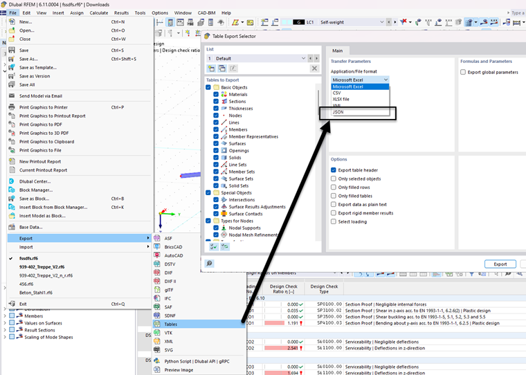
Имплементация формата JSON в экспорт таблиц через меню "Файл".
Реализация формата JSON в экспорте таблиц через меню «Файл»
;
зарегистрируйтесь во Длупал Экстранет, чтобы максимально использовать программное обеспечение и иметь эксклюзивный доступ к вашим личным данным.
зарегистрируйтесь во Длупал Экстранет, чтобы максимально использовать программное обеспечение и иметь эксклюзивный доступ к вашим личным данным.
зарегистрируйтесь во Длупал Экстранет, чтобы максимально использовать программное обеспечение и иметь эксклюзивный доступ к вашим личным данным.
Имплементация формата JSON в экспорт таблиц через меню "Файл".