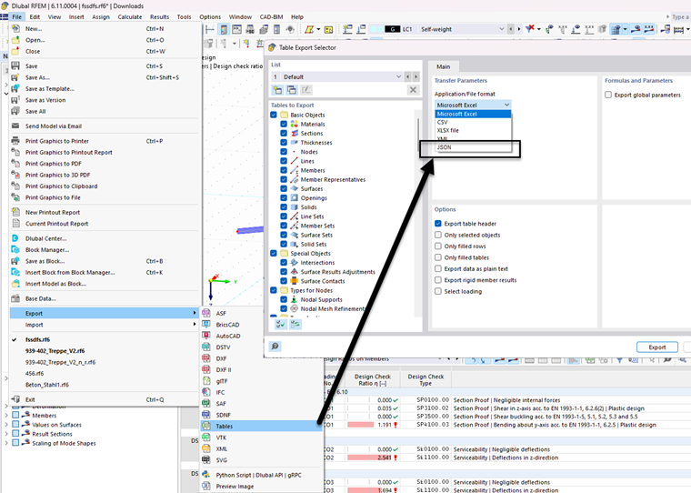
Implementierung des JSON Formates in den Export von Tabellen über das Menü "Datei".
Implementierung des JSON Formates in den Export von Tabellen über das Menü "Datei"
;
Registrieren Sie sich für das Dlubal-Extranet, um die Software optimal zu nutzen und exklusiven Zugang zu Ihren persönlichen Daten zu erhalten.
Registrieren Sie sich für das Dlubal-Extranet, um die Software optimal zu nutzen und exklusiven Zugang zu Ihren persönlichen Daten zu erhalten.
Registrieren Sie sich für das Dlubal-Extranet, um die Software optimal zu nutzen und exklusiven Zugang zu Ihren persönlichen Daten zu erhalten.
Implementierung des JSON Formates in den Export von Tabellen über das Menü "Datei".