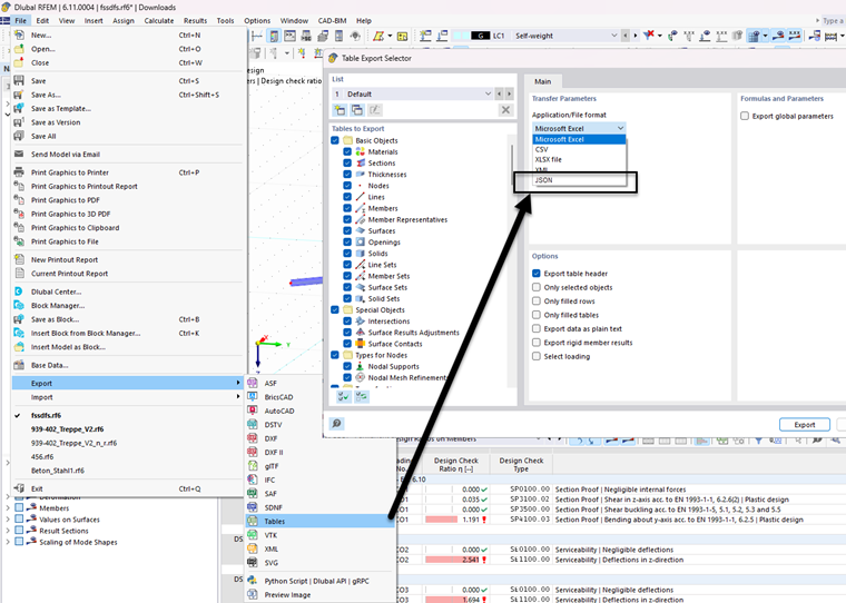
Implementace formátu JSON do exportu tabulek prostřednictvím nabídky "Soubor".
Implementace formátu JSON pro export tabulek z nabídky "Soubor"
;
Zaregistrujte se do extranetu Dlubal, abyste získali většinu softwaru a měli exkluzivní přístup k vašim osobním údajům.
Zaregistrujte se do extranetu Dlubal, abyste získali většinu softwaru a měli exkluzivní přístup k vašim osobním údajům.
Zaregistrujte se do extranetu Dlubal, abyste získali většinu softwaru a měli exkluzivní přístup k vašim osobním údajům.
Implementace formátu JSON do exportu tabulek prostřednictvím nabídky "Soubor".