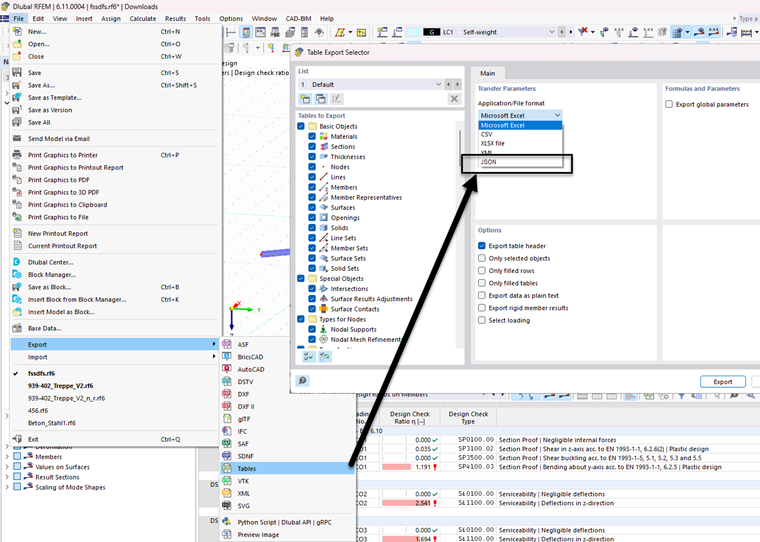
Implémentation du format JSON dans l'exportation de tableaux via le menu "Fichier".
Mise en œuvre du format JSON dans l’exportation de table via le menu « Fichier »
;
Inscrivez-vous à l’Extranet Dlubal pour tirer le meilleur parti du logiciel et avoir un accès exclusif à vos données personnelles.
Inscrivez-vous à l’Extranet Dlubal pour tirer le meilleur parti du logiciel et avoir un accès exclusif à vos données personnelles.
Inscrivez-vous à l’Extranet Dlubal pour tirer le meilleur parti du logiciel et avoir un accès exclusif à vos données personnelles.
Implémentation du format JSON dans l'exportation de tableaux via le menu "Fichier".