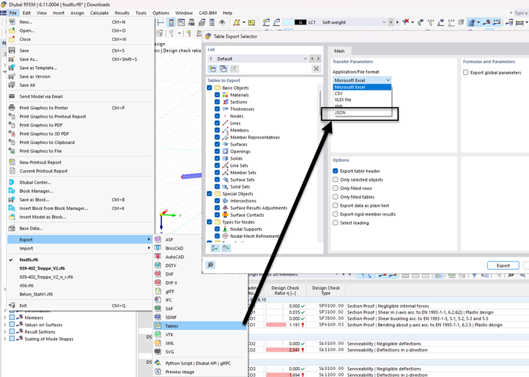
Implementação do formato JSON na exportação de tabelas através do menu "Arquivo".
Implementação do formato JSON na exportação de tabelas via menu "Ficheiro"
;
Registe-se no extranet da Dlubal para aproveitar ao máximo o software e ter acesso exclusivo aos seus dados pessoais.
Registe-se no extranet da Dlubal para aproveitar ao máximo o software e ter acesso exclusivo aos seus dados pessoais.
Registe-se no extranet da Dlubal para aproveitar ao máximo o software e ter acesso exclusivo aos seus dados pessoais.
Implementação do formato JSON na exportação de tabelas através do menu "Arquivo".