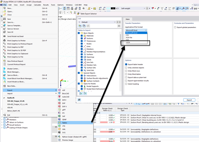
Implementazione del formato JSON nell'esportazione delle tabelle tramite il menu "File".
Implementazione del formato JSON nell'esportazione di tabelle tramite il menu "File"
;
Registrati all'extranet Dlubal per ottenere il massimo dal software e avere accesso esclusivo ai tuoi dati personali.
Registrati all'extranet Dlubal per ottenere il massimo dal software e avere accesso esclusivo ai tuoi dati personali.
Registrati all'extranet Dlubal per ottenere il massimo dal software e avere accesso esclusivo ai tuoi dati personali.
Implementazione del formato JSON nell'esportazione delle tabelle tramite il menu "File".