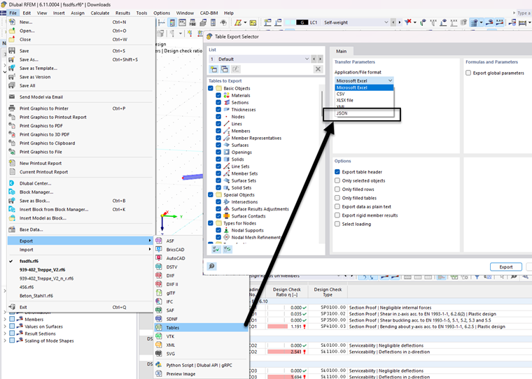
Implementación del formato JSON en la exportación de tablas a través del menú "Archivo".
Implementación del formato JSON en la exportación de tablas desde el menú "Archivo"
;
Regístrese en el extranet de Dlubal para aprovechar al máximo el software y tener acceso exclusivo a sus datos personales.
Regístrese en el extranet de Dlubal para aprovechar al máximo el software y tener acceso exclusivo a sus datos personales.
Regístrese en el extranet de Dlubal para aprovechar al máximo el software y tener acceso exclusivo a sus datos personales.
Implementación del formato JSON en la exportación de tablas a través del menú "Archivo".