Community
    Iniciar sessão na sua conta

    Registe-se no extranet da Dlubal para aproveitar ao máximo o software e ter acesso exclusivo aos seus dados pessoais.

    Criar conta
    Ao iniciar sessão, concorda com as Condições de utilização e venda da Dlubal. Consulte a nossa Nota de privacidade, a nossa Nota sobre cookies.
    0
    Loja online
    Contatar Equipe de Vendas
    Idioma
    • Deutsch
    • English
    • Français
    • Español
    • Português
    • Italiano
    • Česky
    • Polski
    • Pусский
    • 中文(简体)
    • Áreas
      • Estruturas de betão armado
      • Estruturas de betão pré-esforçado
      • Estruturas de aço
      • Estruturas de madeira
      • Estruturas de alvenaria
      • Estruturas de alumínio e construção leve
      • Edifícios
      • Estruturas industriais
      • Condutas
      • Construção de pontes
      • Gruas e pontes rolantes
      • Torres e mastros
      • Estruturas de vidro
      • Estruturas de membrana tracionada
      • Estruturas de cabos tracionados
      • Estruturas laminadas e sanduíche
      • Estruturas temporárias
      • Estruturas de andaimes e prateleiras
      • Estruturas offshore
      • Silos e tanques de armazenamento
      • Estruturas de energias renováveis
      • Estruturas solares e sistemas de montagem
      • Construção naval e corpos flutuantes
      • Tecnologia de transporte
      • Estruturas e mastros de perfuração
      • Piscinas e parques aquáticos
      • Estruturas de contentores
      • Estacas escavadas por broca
      • Estruturas de escadas
      • Centrais elétricas
      • Estruturas hidráulicas em aço
      • Engenharia mecânica
      • Estruturas pneumáticas
      Áreas de aplicação
      • Planeamento estrutural
      • Cálculos de elementos finitos (MEF)
      • Simulação de vento e geração de cargas de vento
      • Análise de tensões
      • Cálculos não lineares
      • Análise de estabilidade
      • Análise de encurvadura não linear
      • Análises de torção com empenamento
      • Análise dinâmica e sísmica
      • Dinâmica não linear
      • Análise pushover
      • Form-finding e padrões de corte
      • Ligações de aço
      • Planeamento orientado por BIM
      • Secções formadas a frio
      • Interação solo-estrutura
      • Cálculo de fachadas
      • Fundações e geotecnia
      • Fases de construção
      • Resistência ao fogo
      Normas
      • Eurocódigos (EC)
      • Normas alemãs (DIN)
      • Normas britânicas (BS EN, BS)
      • Normas italianas (NTC)
      • Normas dos EUA
      • Normas canadianas (CSA)
      • Normas australianas (AS)
      • Normas suíças (SIA)
      • Normas chinesas (GB, HK)
      • Normas indianas (IS)
      • Normas mexicanas (RCDF, CFE Sismo 15)
      • Normas russas (SP)
      • Normas sul-africanas (SANS)
      • Normas brasileiras (NBR)
      Serviços online
      • Ícone do menu superior da ferramenta Geo-Zone Mapas de sobrecarga de neve, velocidade do vento e carga sísmica
      • Ícone de cálculo na nuvem Cálculos na nuvem
      • Ícone de Wiki de análise estrutural Wiki de análise estrutural
      • Ícone de propriedades da secção de aço e madeira Propriedades de secções transversais de perfis de aço e secções transversais
      Dimensionamento estrutural para sistemas fotovoltaicos

      A Dlubal Software ajuda você a criar e verificar qualquer sistema de montagem solar. Trabalhe de forma eficiente com estruturas de aço, alumínio e concreto em um único ambiente.

      Explorar ferramentas
      Estruturas solares Estruturas solares | Versão móvel
      API Dlubal

      O novo serviço de API da Dlubal (gRPC) oferece uma interface flexível para o software de análise estrutural baseada em Python e C#, com acesso direto a toda a gama de produtos Dlubal.

      Iniciar com API
      Fundo para o banner do menu principal da API Fundo para o banner do menu principal da API
    • Ícone a representar o RFEM 6, uma aplicação de software de análise de elementos finitos. RFEM 6 O único software de análise de elementos finitos de que precisa para os seus projetos

      O RFEM é a base de uma família de programas composta por módulos e serve para definir estruturas, materiais e cargas para sistemas estruturais constituídos por lajes, paredes, cascas e barras, bem como sólidos e elementos de contacto.

      Mais informação
      Ícone de alternância de módulo Módulos
      • Análises adicionais
      • Análises dinâmicas
      • Soluções especiais
      • Dimensionamento
      • Ligações
      Ícone de RSTAB 9 sem limites RSTAB 9 O programa de estruturas de barras icónico

      O RSTAB 9 é um programa de cálculo de estruturas de barras 3D que reflete o estado atual da tecnologia e ajuda os engenheiros de estruturas a cumprir os requisitos da engenharia civil moderna.

      Mais informação
      Ícone de alternância de módulo Módulos
      • Análises adicionais
      • Análises dinâmicas
      • Soluções especiais
      • Dimensionamento
      Ícone de RSECTION 1 sem limites RSECTION 1 Cálculos de secções transversais personalizados

      O RSECTION apoia engenheiros de estruturas ao determinar as propriedades de secções transversais para uma ampla variedade de secções transversais e permite uma análise de tensões subsequente.

      Mais informação
      Ícone de RWIND 3 sem limites RWIND 3 Software CFD para túneis de vento digitais

      O RWIND 3 é um túnel de vento digital para simulação de fluxos de vento em torno de quaisquer geometrias de edifícios e para cálculo das cargas de vento nas suas superfícies.

      Mais informação
      Ícone da API API Dlubal A sua porta de entrada para modelação paramétrica e automação

      O novo serviço API Dlubal (gRPC) oferece uma interface flexível para o software de cálculo estrutural com base em Python e C#, com acesso direto a toda a gama de produtos Dlubal. Beneficie de uma integração perfeita e poderosa no seu software Dlubal – ideal para modelação paramétrica e tarefas complexas de otimização.

      Descobrir a API
      Documentação da API Documentação da API
      • Índice
      • Primeiros passos
      • Aplicações
      • Objetos de modelo
      • Assinaturas e preços
      • Exemplos
      AEF para ligações de aço

      Projete e analise conexões de aço utilizando CBFEM, de acordo com EN 1993‑1‑8 e AISC 360, totalmente integrado no RFEM 6 para fluxos de trabalho estruturais mais rápidos e precisos.

      Saber mais
      Ligações de aço Ligações de aço
      Ferramenta de Zona Geo

      O serviço online da Dlubal fornece mapas de zonas para a determinação rápida de cargas de neve, velocidades do vento e dados sísmicos.

      Verificar zonas de carga
      Ferramenta de visualização de zona geográfica exibindo mapas de neve, vento e sísmicos com ilustrações para avaliações de cargas ambientais. Ilustração de mapas de zonas geográficas de neve, vento e sismo numa versão móvel, mostrando várias regiões e dados.
      Produtos desatualizados
    • Apoio
      • Perguntas mais frequentes (FAQ)
      • Base de dados de conhecimento
      • Funções do programa
      • Licenciamento
      • Fazer uma pergunta
      • A nossa equipa de apoio
      • Enviar proposta de função desejada ou ideia
      • Resolução de problemas para licenciamento e autorização
      • Reportar problema ou erro do programa
      • Atualizações dos programas
      • Problemas com o programa
      • Fórmulas | A matemática é divertida!
      Formação
      • Primeiros passos com o RFEM
      • Primeiros passos com o RSTAB
      • Formação online
      • Formação na Dlubal
      • Formação individual
      • Vídeos
      • Vídeos de e-learning
      • Seminários web
      • Cursos online
      Serviço
      • Apoio/serviço gratuito
      • Extranet | A minha conta
      • Contrato de serviço
      • Ferramenta Geo-Zone para a determinação de carga
      • Atualizações e novas versões
      • Versões anteriores dos programas
      Vendas
      • Loja online
      • A nossa equipa de vendas
      • Contactar equipa de vendas
      • Agendar demonstração online de produto
      • Porquê a Dlubal Software?
      Assistente de apoio baseada em IA
      • Mia – A sua assistente de IA a toda a hora
      • Descubra a sua assistente de IA pessoal
      Apoio e serviço gratuitos

      Precisa de ajuda? Acesse as opções de suporte gratuitas, incluindo assistência de IA 24/7, suporte por e-mail e webinars.

      Saiba mais
      Apoio técnico gratuito e serviço Suporte técnico gratuito e serviço
      Encontre respostas rapidamente

      Encontre respostas rápidas para perguntas comuns sobre o software Dlubal. Pesquise ou filtre centenas de FAQ para resolver problemas rapidamente.

      Ver FAQ
      Perguntas mais frequentes FAQ | Versão móvel
    • Novidades
      • Notícias atuais
      • Novas funções do produto
      • Subscrever a newsletter
      • Novos programas
      • Dlubal Blog
      Fromações
      • Formações online
      • Formação individual
      Eventos
      • Vista geral de eventos
      • Feiras e seminários
      • Seminários web
      Mestrado em Engenharia com seminários web

      Junte-se aos líderes do setor e explore soluções em engenharia estrutural e software. Aprimore suas habilidades com nossas sessões ao vivo!

      Ver próximos seminários web
      3D FEA Software RFEM 6 | First Steps Imagem de banner de menu | Seminários web de notícias | Versão móvel
      Descubra o poder da inovação

      Descubra ferramentas de ponta e aprimoramentos projetados para impulsionar seu fluxo de trabalho em engenharia.

      Explorar novas funções
      Explore New Features Imagem de menu de faixa | News_ProductFeatures | Versão móvel
    • Download de versão completa

      Gostaria de experimentar as capacidades dos programas da Dlubal Software? Esta é a sua oportunidade! Com a versão completa gratuita de 90 dias, pode testar exaustivamente todos os nossos programas.

      Iniciar versão de teste agora
      Área gratuita da Dlubal

      No espaço gratuito da Dlubal, tem acesso a seminário web, artigos e oportunidades de teste do software – tudo gratuito e organizado num único lugar.

      Mais informação
      Exemplos
      • Modelos estruturais gratuitos para download
      • Submeter modelo estrutural
      • Exemplos introdutórios e tutoriais
      • Exemplos de verificação
      • Vista geral de imagens
      Documentos
      • Manuais online
      • Manuais
      • Folhetos, brochuras e certificados
      Referências
      • Projetos de clientes
      • Porquê enviar o seu projeto de cliente?
      • Como enviar um projeto de cliente?
      • Enviar projeto
      Modelos grátis para download

      Explore milhares de modelos estruturais prontos para uso. Baixe, adapte e use-os como templates para acelerar seu processo de design.

      Descobrir modelos
      Modelos de análise estrutural para download Modelos gratuitos para download | Versão móvel
      Espaço gratuito da Dlubal

      Obtenha ajuda especializada sempre que precisar. Aproveite a assistência gratuita de IA, suporte por e-mail, webinars ao vivo e serviços premium para utilizadores do Contrato de Serviço Pro.

      Obter suporte
      Apoio técnico e serviço gratuitos Suporte técnico e serviço gratuitos | Versão para dispositivos móveis
    • E-learning
      • RFEM 6 para iniciantes
      • RFEM 6 para estudantes
      • Programação com RFEM 6 e Python
      • RFEM 6 com Rhino e Grasshopper
      • RFEM 5 para iniciantes
      • Modelar com o RFEM 5
      • Vídeos de aprendizagem de cálculo estrutural para estudantes
      • Vídeos tutoriais curtos para os programas Dlubal
      • As melhores dicas e sugestões no RFEM
      • Formações online gravadas da Dlubal
      • Seminários web gravados da Dlubal
      Estudantes e estabelecimentos de ensino
      • Software de cálculo estrutural gratuito para estudantes
      • Pedir ou prolongar versão de estudante gratuita
      • Solicitar versão gratuita para professores
      • Submeter tese de final de curso
      • Porquê enviar-nos a sua tese de final de curso?
      • Teses de final de curso com software de análise estrutural Dlubal
      • Software de cálculo estrutural gratuito para estabelecimentos de ensino superior
      • Solicitar pacote de estabelecimento de ensino
      • Formação introdutória gratuita para estabelecimentos de ensino superior
      • Solicitar data para formação
      Plataforma de conhecimento
      • Primeiros passos com o RFEM
      • Vídeos
      • Manuais online
      • Wiki de cálculo estrutural
      • Base de dados de conhecimento
      • Perguntas mais frequentes (FAQ)
      Informação e entretenimento
      • Podcast
      • Dlubal Blog
      • Introdução ao planeamento estrutural
      Primeiros passos com o RFEM 6

      Dê seus primeiros passos com o RFEM 6 e descubra como você pode modelar e calcular rapidamente. Personalize com complementos para ainda mais possibilidades.

      Primeiros passos
      3D FEA Software RFEM 6 | First Steps Imagem de banner de menu | Seminários web de notícias | Versão móvel
      Software de análise estrutural gratuito para estudantes

      Milhares de estudantes em todo o mundo já se beneficiam do Dlubal Software. Aproveite o acesso gratuito, treinamento e suporte especializado durante os seus estudos.

      Obter licença gratuita
      Software de análise estrutural gratuito para estudantes Software de análise estrutural gratuito para estudantes
    • Sobre nós
      • História e factos
      • Filosofia da empresa
      • Porquê a Dlubal Software?
      • Comparação de produtos
      • Política de qualidade
      • A nossa equipa
      Contacto
      • Escritórios da Dlubal no mundo
      • Revendedor autorizado da Dlubal
      Referências
      • Comentários de utilizadores
      • Projetos de clientes
      • Estudos de caso
      • Porquê enviar o seu projeto?
      • Exemplos de verificação
      • O seu comentário
      • Participação em projetos de investigação
      Os nossos clientes

      Apresentamos clientes que realizaram os seus projetos com o software da Dlubal. Saiba como clientes nossos de todo o mundo implementaram soluções inovadoras na construção e engenharia utilizando ferramentas avançadas para análises estruturais e dinâmicas.

      Conheça os nossos clientes
      Construir o sucesso em conjunto

      Descubra como engenheiros líderes ao redor do mundo confiam em nossas soluções para elevar seus projetos conosco.

      Veja os nossos clientes
      See Our Customers Imagem de faixa de menu | Company_OurCustomers_Mobile
      Conheça os especialistas

      Nossos engenheiros dedicados estão aqui para ajudá-lo com modelagem, design e desafios técnicos—em qualquer momento, em qualquer lugar.

      Ligar ao suporte
      Our Team Imagem de faixa de menu | Empresa_NossaEquipe | Versão móvel
    • Carreira
      • Empregos
      • Equipas
      • Blogue de colaboradores
      • Informação
      Empregos
      • Todas as ofertas de emprego
      • Desenvolvimento de produtos
      • Apoio ao cliente
      • Vendas
      • Marketing
      • Desenvolvimento de software
      • Administração
      • Estagiários
      • Outros
      Equipas
      • Desenvolvimento de produtos
      • Apoio ao cliente
      • Vendas
      • Marketing
      • Desenvolvimento de software
      • Administração
      Porquê escolher a Dlubal?
      • Cultura empresarial
      • Vantagens para colaboradores
      Construa o seu futuro connosco

      Revele como a nossa equipe molda o futuro da engenharia. Experimente inovação, crescimento e desafios emocionantes.

      Carreira na Dlubal Imagem de banner do menu | Carreira na Dlubal Móvel
      Encontre o seu trabalho de sonho

      Junte-se a um líder global em software de engenharia e leve sua carreira a novos patamares.

      Explore vagas em aberto
      All Open Positions Imagem de faixa de menu | Posições abertas móveis
    • Loja online
    Produtos principais
    Ícone a representar o RFEM 6, uma aplicação de software de análise de elementos finitos.
    RFEM 6
    Ícone de RSTAB 9 sem limites
    RSTAB 9
    Ícone de RWIND 3 sem limites
    RWIND 3
    Ícone de RSECTION 1 sem limites
    RSECTION
    Serviços online
    Ícone da ferramenta Geo-Zone Tool
    Ferramenta de geolocalização
    Propriedades de secção
    Propriedades da secção transversal
    Ícone da API
    API
    Ícone Cálculo em nuvem
    Cálculo na nuvem
    Modelos para download
    Modelos disponíveis para download
    Ícone da comunidade Dlubal
    Comunidade Dlubal
    Ícone de artigos da base de dados de conhecimento
    Base de dados de conhecimento
    Seminários web online
    Seminários web
    Iniciar sessão na sua conta

    Registe-se no extranet da Dlubal para aproveitar ao máximo o software e ter acesso exclusivo aos seus dados pessoais.

    Iniciar sessão Criar conta
    Teste gratuito de 90 dias
    Iniciar sessão na sua conta

    Registe-se no extranet da Dlubal para aproveitar ao máximo o software e ter acesso exclusivo aos seus dados pessoais.

    Iniciar sessão Criar conta
    • Produtos
    • Análise de elementos finitos (AEF)
    • RFEM 6
    • Cargas e combinações
    Ícone do RFEM 6 | Dlubal Software RFEM 6
    Manuais online
    • Manual 6 do RFEM
    • Tutorial para o RFEM 6
    • RFEM 6 / RSTAB 9 | Primeiros passos
    }
    calculator icon
    Preços
    Programa de elementos finitos 3D RFEM 6 | Geração de cargas e criação automática de combinações

    Programa de elementos finitos 3D RFEM 6 | Geração de cargas e criação automática de combinações

    Os cálculos estruturais não devem ser um fardo, mas sim um motivo de alegria para si – o programa de elementos finitos RFEM 6 trata disso. O programa permite-lhe, de forma rápida e eficaz, modelar e realizar cálculos estáticos e dinâmicos assim como dimensionamentos em modelos constituídos por elementos de barras, placas, vigas-parede, chapas dobradas, cascas e sólidos.

    Graças ao conceito de software modular, pode dotar o RFEM com os módulos mais adequados às suas necessidades profissionais.

    Ligação de aço
    Subnavigation
    01
    Vista geral
    02
    Funções
    03
    Interface
    04
    Modelação
    05
    Cargas e combinações
    06
    Cálculo e saída de resultados
    07
    Interfaces
    08
    Dlubal Center
    09
    Primeiros passos

    Geração simples e rápida de cargas e criação automática de combinações de cargas

    Total de itens: 13
    Função 002012 | Geração de cargas de neve
    • Modelação | A carregar
    • RFEM 6
    • RSTAB 9
      • Eurocode 1
      • CTE
      • ASCE 7

    Geração de cargas de neve

    Você também precisa que suas estruturas suportem queda de neve? Com o assistente de carga de neve, você pode gerar cargas de neve como cargas de barra ou cargas de superfície.

    As seguintes normas estão disponíveis:

    • União Europeia | Bandeira 1991-1-3 incluindo anexos nacionais (União Europeia)
    • Suíça | Bandeira SIA 261 (Suíça)
    • EN-US | Sinalizador ASCE 7 (EUA)
    • Canadá | Bandeira NBC (Canadá)
    • Bandeira de Espanha CTE DB-SE-AE (Espanha)
    • República Popular da China | Bandeira GB 50009 (China)
    • Índia | Bandeira IS 875 (Índia)
    Função 002013 | Geração de cargas de vento
    • Modelação | A carregar
    • RFEM 6
    • RSTAB 9
      • Eurocode 1
      • CTE
      • ASCE 7
      • NBC 2015 | NBC 2020

    Geração de cargas de vento

    Também as cargas de vento não representam um problema para o seu planejamento. Você pode gerar automaticamente cargas de vento como cargas de barra ou cargas de superfície (RFEM) nos seguintes componentes estruturais:

    • Paredes verticais
    • Telhados planos
    • Telhados de shed
    • Telhados de duas águas/trough
    • Paredes verticais com telhado de duas águas
    • Paredes verticais com telhado plano/shed

    As seguintes normas estão disponíveis para você:

    • União Europeia | Bandeira EN 1991-1-4 incluindo anexos nacionais (União Europeia)
    • Suíça | Bandeira SIA 261 (Suíça)
    • EN-US | Sinalizador ASCE 7 (EUA)
    • Canadá | Bandeira NBC (Canadá)
    • Bandeira de Espanha CTE DB-SE-AE (Espanha)
    • Bandeira da África do Sul SANS 10160 (África do Sul)
    • República Popular da China | Bandeira GB 50009 (China)
    • Bandeira da Itália NTC (Itália)
    Função 002014 | Geração de cargas de barra/linha a partir de cargas de superfície
    • Modelação | A carregar
    • RFEM 6
    • RSTAB 9

    Geração de cargas de barra/linha a partir de cargas de superfície

    Utilize todos os tipos de cargas sem qualquer dificuldade. As cargas de superfície podem ser convertidas automaticamente em cargas de barra ou cargas de superfície (RFEM).
    No caso de cargas de barra a partir de cargas de superfície, tem de definir um plano através de um nó de canto ou selecionar células no gráfico. Depois, o resto funciona por si só.

    Função 002015 | Gerar cargas de barra a partir de carga de linha livre
    • Modelação | A carregar
    • RFEM 6
    • RSTAB 9

    Gerar cargas de barra a partir de carga de linha livre

    Também existe uma função útil para modelos de barras como, por exemplo, grelhas de vigas. Aqui, pode definir cargas de linha livres (por exemplo, de correias transportadoras) e transferi-las proporcionalmente para barras.

    Função 002018 | Normas
    • Modelação | A carregar
    • RFEM 6
    • RSTAB 9
      • Eurocode 0

    Criação automática de combinações de cargas | Normas

    Com o software da Dlubal, pode planear estruturas em todo o mundo de maneira segura e fácil. Nos Dados gerias, selecione a partir de uma grande variedade de normas. Além disso, pode decidir se as combinações devem ser geradas automaticamente.

    Estão disponíveis as seguintes normas:

    • União Europeia | Bandeira EN 1990 (União Europeia)
    • União Europeia | Bandeira EN 1990 | Madeira (União Europeia)
    • União Europeia | Bandeira EN 1990 | Pontes rodoviárias (União Europeia)
    • União Europeia | Bandeira EN 1990 | Guindastes (União Europeia)
    • União Europeia | Bandeira EN 1990 | Geotecnia (União Europeia)
    • União Europeia | Bandeira EN 1990 | Base + Madeira (União Europeia)
    • União Europeia | Bandeira EN 15512 (União Europeia)
    • EN-US | Sinalizador ASCE 7 (EUA)
    • EN-US | Sinalizador ASCE 7 | Madeira (EUA)
    • EN-US | Sinalizador ASCE 7 | Vidro (EUA)
    • EN-US | Sinalizador ACI 318 (EUA)
    • EN-US | Sinalizador IBC (EUA)
    • Canadá | Bandeira CAN/CSA (Canadá)
    • Canadá | Bandeira NBC (Canadá)
    • Canadá | Bandeira NBC | Madeira (Canadá)
    • Bandeira do Brasil NBR 8681 (Brasil)
    • Bandeira do Brasil NBR 7190-1 | Madeira (Brasil)
    • Índia | Bandeira IS 800 (Índia)
    • Suíça | Bandeira SIA 260 (Suíça)
    • Suíça | Bandeira SIA 260 | Madeira (Suíça)
    • EN-GB | Sinalizador BS 5950 (Reino Unido)
    • República Popular da China | Bandeira GB 55001 | GB 55002 (China)
    • República Popular da China | Bandeira GB 50009 | GB 50011 (China)
    • República Popular da China | Bandeira GB 50068 | GB 50011 (China)
    • República Popular da China | Bandeira GB 50007 | GB 50011 (China)
    • Bandeira de Espanha CTE DB-SE (Espanha)
    • Bandeira da África do Sul SANS 10160-1 (África do Sul)
    • Bandeira da África do Sul SANS 10163-1 | Madeira (África do Sul)
    • Bandeira da Itália NTC (Itália)
    • Bandeira da Itália NTC | Madeira (Itália)
    • Austrália | Bandeira AS/NZS 1170.0 (Austrália)
    • Rússia | Bandeira SP 20.13330 (Rússia)
    • Turquia TSC | Aço (Turquia)
    • Turquia TSC (Turquia)

    Estão disponíveis os seguintes anexos nacionais para a norma europeia EN:

    • De | Sinalizador DIN | 2012-08 (Alemanha)
    • União Europeia | Bandeira CEN | 2010-04 (União Europeia)
    • Bulgária | Bandeira BDS | 2015-02 (Bulgária)
    • EN-GB | Sinalizador BS | 2009-06 (Reino Unido)
    • CS | Sinalizador CSN | 2015-05 (República Checa)
    • Bandeira de Chipre CYS | 2010-06 (Chipre)
    • Bandeira da Dinamarca DS | 2013-05 (Dinamarca)
    • Pavilhão da Grécia ELOT | 2009-01 (Grécia)
    • Bandeira da Estónia EVS | 2010-04 (Estónia)
    • Bandeira da Irlanda I.S. | 2010-03 (Irlanda)
    • Bandeira do Luxemburgo ILNAS | 2020-03 (Luxemburgo)
    • Bandeira da Lituânia LST | 2012-01 (Lituânia)
    • Bandeira da Letónia LVS | 2015-01 (Letónia)
    • Bandeira da Malásia MS | 2010-05 (Malásia)
    • Bandeira da Bélgica NBN | 2015-07 (Bélgica)
    • Bandeira dos Países Baixos NEN | 2019-11 (Países Baixos)
    • Bandeira da França NF | 2011-12 (França)
    • Bandeira de Portugal NP | 2009-12 (Portugal)
    • Bandeira da Noruega NS | 2016-05 (Noruega)
    • Áustria | Bandeira ÖNORM | 2013-03 (Áustria)
    • Bandeira da Polónia PN | 2010-09 (Polónia)
    • Bandeira da Finlândia SFS | 2010-09 (Finlândia)
    • Bandeira da Eslovénia SIST | 2010-09 (Eslovénia)
    • Bandeira da Roménia SR | 2009-10 (Roménia)
    • Bandeira de Singapura SS | 2012-06 (Singapura)
    • Bandeira da Suécia SS | 2019-01 (Suécia)
    • Bandeira da Eslováquia STN | 2010-11 (Eslováquia)
    • Bandeira da Bielorrússia TKP | 2011-11 (Bielorrússia)
    • Bandeira de Espanha UNE | 2019-04 (Espanha)
    • Bandeira da Itália UNI | 2010-10 (Itália)
    Geração automática de casos de carga e combinações em janela clara
    • Modelação | A carregar
    • RFEM 6
    • RSTAB 9

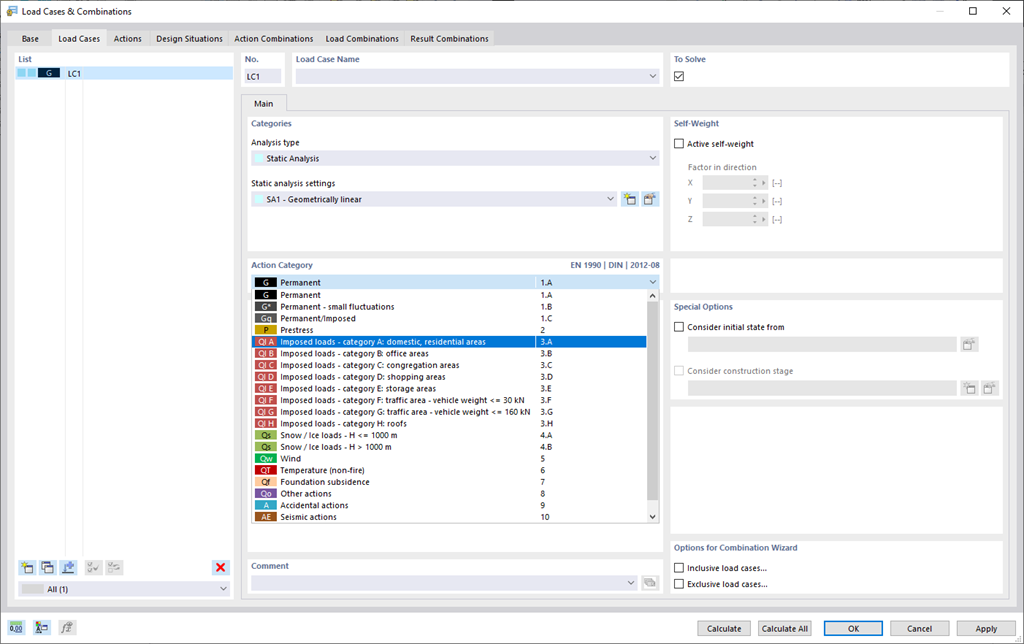
    Casos de carga e combinações

    Para garantir que as suas estruturas suportam todas as cargas, consulte a caixa de diálogo "Casos de carga e combinações". Aqui pode criar e gerir casos de carga. Além disso, são geradas combinações de ações e cargas, bem como situações de dimensionamento. Pode atribuir os casos de carga individuais às categorias de ação da norma selecionada. Caso tenha atribuído várias cargas a uma categoria de ação, estas podem atuar simultaneamente ou alternativamente (por exemplo, vento da esquerda ou vento da direita).

    Função 002020 | Regras de combinação
    • Modelação | A carregar
    • RFEM 6
    • RSTAB 9

    Regras de combinação

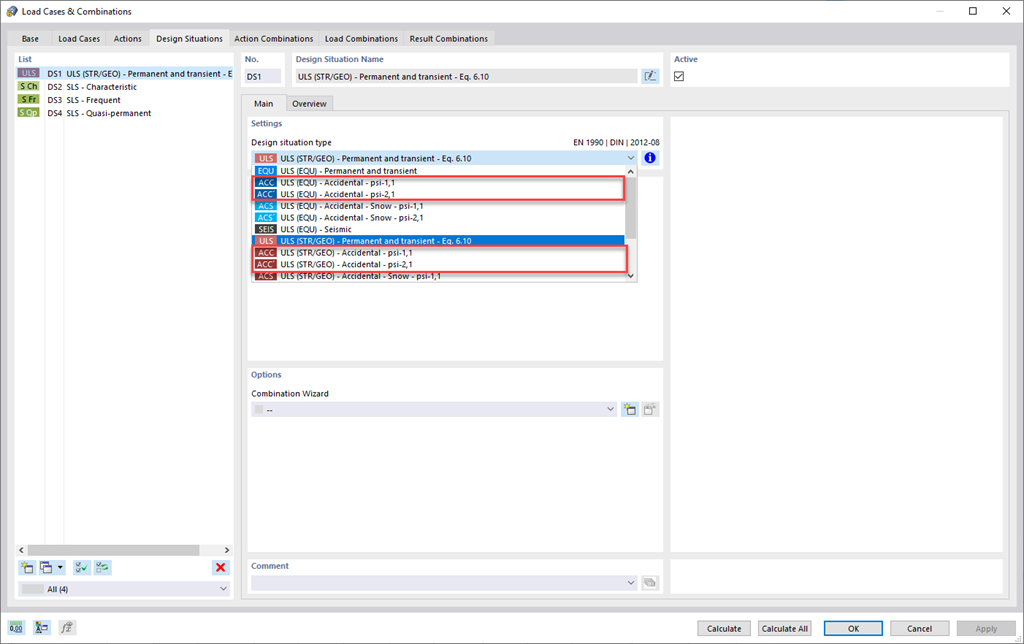
    Para combinar as ações, veio ao lugar certo. Se as pretende combinar no estado limite último e de utilização, pode selecionar várias situações de dimensionamento de acordo com a norma (por exemplo, ULS (STR/GEO) – permanente/transitório, SLS – quase permanente etc.). Além disso, existe a opção de integrar imperfeições na combinação e de determinar casos de carga que não devem ser combinados com outros casos de carga (por exemplo, carga de construção para cobertura não combinada com carga de neve).

    Recurso 002021 | Situação de dimensionamento acidental
    • Modelação | A carregar
    • RFEM 6

    Situação de dimensionamento acidental

    As suas estruturas também têm de resistir a condições invulgares? Em seguida, selecione a situação de dimensionamento 'Acidental'. Aqui são consideradas automaticamente ações acidentais, tais como sismos, cargas de explosões, colisões etc. Além disso, também pode selecionar a situação de dimensionamento 'Neve excecional' para considerar automaticamente a 'Planície do Norte da Alemanha' ao aplicar as normas alemãs.

    Função 002023 | Combinações de ações
    • Modelação | A carregar
    • RFEM 6

    Combinações de ações

    Deseja combinar as ações? Então utilize esta função. Aqui, as ações são sobrepostas de acordo com as regras de combinação e apresentadas como "combinações de ações". Agora, pode definir quais as combinações de ações que serão utilizadas para a geração de combinações de cargas ou de resultados. Com base nas combinações de ações criadas, é possível estimar a forma como as regras de combinação afetam o número de combinações.

    Função 002024 | Combinações de cargas
    • Modelação | A carregar
    • RFEM 6

    Combinações de cargas

    Para trabalhar com combinações de cargas, o RFEM 6 oferece várias funções úteis e eficientes. Pode adicionar os casos de carga contidos nas combinações de cargas considerando os correspondentes coeficientes (coeficientes de segurança parcial e de combinações, coeficientes relativos às classes de consequências etc.) e depois calcular. Crie automaticamente as combinações de cargas em concordância com as regras de combinação da respetiva norma. O cálculo pode ser realizado de acordo com as análise geométrica linear, análise de segunda ordem ou de grandes deformações, bem como a análise pós-crítica. Opcionalmente, pode definir se os esforços internos devem ser relacionados com a estrutura deformada ou não deformada.

    Função 002025 | Combinações de resultados
    • Resultados
    • RFEM 6

    Combinações de resultados

    Confie no RFEM 6 também para as combinações de resultados. Primeiro, pode calcular os casos de carga contidos nas combinações de resultados. Em seguida, os resultados são sobrepostos tendo em conta os fatores correspondentes. Nas combinações de resultados, pode sobrepor os resultados dos casos de carga e das combinações de cargas, bem como os resultados de outras combinações de resultados. Geralmente, os esforços internos são adicionados, no entanto, tem a opção de efetuar uma sobreposição quadrática, a qual é relevante para a sua análise dinâmica.

    Atribuição das situações de dimensionamento às regras de combinação
    • Modelação | Estrutura
    • RFEM 6

    Modificar rigidez/considerar deformações iniciais

    Não perca de vista as rigidezes e deformações iniciais. Nos casos de carga ou combinações de carga individuais, pode modificar a rigidez de materiais, secções, apoios de nós, apoios de linhas, apoios de superfícies, articulações de barras e articulações de linhas para todas as barras ou barras selecionadas. Além disso, pode considerar as deformações iniciais de outros casos de carga ou combinações de carga.

    Loja online

    Configure o seu pacote de programas individual e obtenha todos os preços online!

    • Família RFEM 6
    • Família RSTAB 9
    • Serviços web
    Ir para loja online

    Calcule o seu preço

    5.320,00 USD
    +900,00 USD
    Pavilhão com cobertura arqueada
    Montante total 6.220,00 USD
    Software de cálculo e design de estruturas
    Dlubal Software GmbH

    Am Zellweg 2
    93464 Tiefenbach
    Alemanha

    +49 9673 9203-0 [email protected]
    Dlubal Software GmbH

    Querstraße 10
    04103 Leipzig
    Alemanha

    +49 9673 9203-0 [email protected]
    Soluções
    • Estruturas de betão armado
    • Estruturas de aço
    • Estruturas de madeira
    • Ligações de aço
    Produtos
    • RFEM 6
    • RSTAB 9
    • RSECTION 1
    • RWIND 3
    Apoio
    • Perguntas mais frequentes (FAQ)
    • Fazer uma pergunta
    • Mapas de sobrecarga de neve, velocidade do vento e carga sísmica
    • Contactar equipa de vendas
    Notícias
    • Subscrever a newsletter
    • Notícias atuais
    • Vista geral de eventos
    • Formações online
    Recursos
    • Versão de teste completa gratuita
    • Enviar projeto
    • Projetos de clientes
    • Manuais online
    Junte-se à Dlubal
    Comunidade Dlubal YouTube Facebook Pinterest TikTok Instagram
    © 2001-2026 Dlubal Software GmbH | Todos os direitos reservados
    Notas legais
    Sobre nós
    Mapa do site
    Idioma
    • Deutsch
    • English
    • Français
    • Español
    • Português
    • Italiano
    • Česky
    • Polski
    • Pусский
    • 中文(简体)