Community
    Inicie sesión en su cuenta

    Regístrese en el extranet de Dlubal para aprovechar al máximo el software y tener acceso exclusivo a sus datos personales.

    Crear cuenta
    Al iniciar sesión, acepta las Condiciones de uso y venta de Dlubal. Consulte nuestro Aviso de privacidad y nuestro Aviso de cookies.
    0
    Tienda en línea
    Contacte al equipo de ventas
    Idioma
    • Deutsch
    • English
    • Français
    • Español
    • Português
    • Italiano
    • Česky
    • Polski
    • Pусский
    • 中文(简体)
    • Sectores
      • Estructuras de hormigón armado
      • Estructuras de hormigón pretensado
      • Estructuras de acero
      • Estructuras de madera
      • Estructuras de fábrica
      • Estructuras ligeras y de aluminio
      • Edificios
      • Estructuras industriales
      • Tuberías
      • Estructuras de puentes
      • Grúas y caminos de rodadura para grúas
      • Torres y mástiles
      • Estructuras de vidrio
      • Estructuras con membranas tensadas
      • Estructuras tensadas y de cables
      • Estructuras laminadas y tipo sándwich
      • Estructuras temporales
      • Estructuras de andamios y estanterías
      • Estructuras costa afuera
      • Silos y tanques de almacenamiento
      • Instalaciones de energías renovables
      • Estructuras solares y sistemas de montaje
      • Construcción naval y cuerpos flotantes
      • Estructuras de transportadoras
      • Estructuras de perforación
      • Piscinas y parques acuáticos
      • Estructuras de contenedores
      • Cimentaciones con pilotes perforados
      • Estructuras de escaleras
      • Centrales eléctricas
      • Ingeniería hidráulica de acero
      • Génie mécanique
      • Estructuras neumáticas
      Áreas de aplicación
      • Ingeniería estructural
      • Software de cálculo por elementos finitos (MEF)
      • Simulación de viento y generación de cargas de viento
      • Análisis de tensiones
      • Análisis no lineal
      • Análisis de estabilidad
      • Análisis no lineal de pandeo
      • Análisis de torsión de alabeo
      • Análisis dinámico y sísmico
      • Análisis dinámico no lineal
      • Análisis con el método del empuje incremental ("pushover")
      • Búsqueda de forma y patrones de corte
      • Uniones de acero
      • Planificación orientada al BIM
      • Secciones conformadas en frío
      • Interacción suelo-estructura
      • Análisis de estructuras de fachadas
      • Cimentaciones e ingeniería de cimentación
      • Fases de construcción
      • Protección contra incendios
      Normas
      • Eurocódigos (EC)
      • Normas alemanas (DIN)
      • Normas británicas (BS EN, BS)
      • Normativa Italiana (NTC)
      • Normas estadounidenses
      • Normas canadienses (CSA)
      • Normas australianas (AS)
      • Normas suizas (SIA)
      • Normas chinas (GB, HK)
      • Normas de India (IS)
      • Normas mexicanas (RCDF, CFE Sismo 15)
      • Normas rusas (SP)
      • Normas sudafricanas (SANS)
      • Normas brasileñas (NBR)
      Servicios en línea
      • Icono del menú superior de herramienta de geo-zona Mapas de carga de nieve, velocidad del viento y carga sísmica
      • Icono de cálculo en la nube Cálculos en la nube
      • Icono de wiki sobre análisis estructural Wiki de análisis de estructuras
      • Propiedades de la sección de iconos de secciones de acero y madera Propiedades de secciones transversales de perfiles de acero
      Cálculo estructural para sistemas solares

      Dlubal Software te ayuda a crear y verificar cualquier sistema de montaje solar. Trabaja de manera eficiente con estructuras de acero, aluminio y concreto en un solo entorno.

      Explorar herramientas
      Estructuras solares Estructuras solares | Versión móvil
      API de Dlubal

      El nuevo servicio API de Dlubal (gRPC) te proporciona una interfaz flexible para el software de análisis estructural basado en Python y C#, con acceso directo a toda la gama de productos de Dlubal.

      Comenzar con API
      Fondo para el banner de menú principal de la API Fondo para el banner de menú principal de la API
    • Icono que representa RFEM 6, una aplicación de software de análisis de elementos finitos. RFEM 6 El único software de análisis por elementos finitos que necesita para sus proyectos

      RFEM 6 forma la base de la familia de programas modulares y se utiliza para la definición de estructuras, materiales y cargas para estructuras de placas, superficies, láminas y barras, así como para elementos sólidos y de contacto.

      Más información
      Icono de cambio de módulo Complementos
      • Análisis adicionales
      • Análisis dinámico
      • Soluciones especiales
      • Cálculo y dimensionamiento
      • Uniones
      Icono de RSTAB 9 sin límites RSTAB 9 Software de estructuras de barras icónico

      RSTAB 9 es un software potente de análisis y dimensionamiento en 3D de estructuras de vigas, pórticos o cerchas, que refleja el estado de la técnica actual y ayuda a los ingenieros y consultores de estructuras a cumplir con los requisitos de la ingeniería de estructuras moderna.

      Más información
      Icono de cambio de módulo Complementos
      • Análisis adicionales para RSTAB 9
      • Análisis dinámico
      • Soluciones especiales
      • Cálculo
      Icono de RSECTION 1 sin límites RSECTION 1 Propiedades de secciones transversales definidas por el usuario

      RSECTION apoya a los ingenieros estructurales determinando las propiedades de secciones para una amplia variedad de secciones transversales y permite un análisis de tensiones posterior.

      Más información
      Icono de RWIND 3 sin límites RWIND 3 Software de CFD para túneles de viento digital

      RWIND 3 es un túnel de viento digital para la simulación de flujos de viento alrededor de cualquier geometría de edificio o estructura y para el cálculo de las cargas de viento sobre sus superficies.

      Más información
      Ícono de API API de Dlubal Su puerta de entrada a la modelación paramétrica y automatización

      El nuevo servicio API de Dlubal (gRPC) le ofrece una interfaz flexible para el software de estática basado en Python y C#, con acceso directo a toda la gama de productos de Dlubal. Benefíciese de una integración fluida y potente en su software Dlubal, ideal para la modelización paramétrica y tareas de optimización complejas.

      Explorar API
      Documentación de API Documentación de API
      • Índice
      • Primeros pasos
      • Aplicaciones
      • Objetos del modelo
      • Suscripciones y precios
      • Ejemplos
      AEF para conexiones de acero

      Diseñe y analice las conexiones de acero utilizando CBFEM, conforme a EN 1993‑1‑8 y AISC 360, totalmente integrado en RFEM 6 para flujos de trabajo estructurales más rápidos y precisos.

      Saber más
      Conexiones de acero Conexiones de acero
      Herramienta de Zona Geográfica

      El servicio en línea de Dlubal proporciona mapas de zonas para la determinación rápida de cargas de nieve, velocidades del viento y datos sísmicos.

      Zonas de carga
      Herramienta de visualización de la zona geográfica que muestra mapas de nieve, viento y sismicidad con ilustraciones para evaluaciones de cargas ambientales. Ilustración de mapas de geo-zonas de nieve, viento y sismicidad en una versión móvil que muestra varias regiones y datos.
      Productos anteriores
    • Soporte
      • Preguntas frecuentes (FAQ)
      • Base de conocimientos
      • Características de los productos
      • Licencias
      • Formular una pregunta particular
      • Nuestro equipo de soporte
      • Enviar característica o idea del programa
      • Preguntas frecuentes sobre licencias y autorizaciones
      • Informar de algún problema o error en el programa
      • Actualizaciones del programa
      • Problemas del programa
      • Fórmulas | ¡Las matemáticas son divertidas!
      Formación
      • Primeros pasos con RFEM
      • Primeros pasos con RSTAB
      • Formación en línea
      • Formación en Dlubal
      • Cursos de formación individuales
      • Vídeos
      • Vídeos de aprendizaje en línea
      • Webinarios - Aprenda en línea
      • Cursos en línea
      Servicio
      • Soporte técnico y servicio gratuitos
      • Extranet | Mi cuenta
      • Contrato de servicio
      • Herramienta de zonas geográficas para la determinación de cargas
      • Actualizaciones y nuevas versiones
      • Versiones anteriores de los programas
      Ventas
      • Tienda en línea
      • Nuestro equipo de ventas
      • Contactar con nuestro equipo de ventas
      • Solicitar demostración de producto en línea
      • ¿Por qué Dlubal Software?
      Asistente de soporte de IA
      • Mia, su asistente de inteligencia artificial las 24 horas
      • Descubra su asistente personal de IA
      Soporte técnico y servicio gratuitos

      ¿Necesitas ayuda? Accede a opciones de soporte gratuitas que incluyen asistencia de IA 24/7, soporte por correo electrónico y seminarios web.

      Ver más
      Soporte técnico y servicio gratuitos Soporte técnico y servicio gratuitos
      Encuentra respuestas rápidamente

      Encuentra respuestas rápidas a preguntas comunes sobre Dlubal Software. Busca o filtra cientos de preguntas frecuentes para resolver problemas en poco tiempo.

      Ver FAQ
      Preguntas frecuentes (FAQ) Preguntas frecuentes | Versión móvil
    • Novedades
      • Noticias actuales
      • Nuevas características de productos
      • Suscribirse al boletín de noticias
      • Nuevos programas
      • Blog de Dlubal
      Formación
      • Cursos de formación en línea
      • Formación individual
      Eventos
      • Resumen de eventos
      • Ferias y congresos
      • Webinarios
      Domina la ingeniería con seminarios web

      Únete a los líderes de la industria y explora soluciones en ingeniería estructural y software. ¡Mejora tus habilidades con nuestras sesiones en vivo!

      Ver seminarios web siguientes
      3D FEA Software RFEM 6 | First Steps Imagen de menú de banner | Seminarios web de noticias | Versión para móviles
      Desbloquea el poder de la innovación

      Descubre herramientas de vanguardia y mejoras diseñadas para impulsar tu flujo de trabajo de ingeniería.

      Explorar nuevas funciones
      Explore New Features Imagen del Banner de Menú | Novedades_CaracterísticasDelProducto | Versión Móvil
    • Descargar versión completa

      ¿Quiere probar las capacidades de los programas de Dlubal Software? ¡Tienes la oportunidad! Con la versión completa gratuita de 90 días, puede probar todos nuestros programas completamente y sin compromiso.

      Comenzar ahora con la versión de prueba
      Zona gratuita de Dlubal

      En la zona gratuita de Dlubal puede acceder a webinarios, artículos y versiones de prueba del software, todo de manera gratuita y en un solo lugar.

      Más información
      Ejemplos
      • Modelos de análisis estructural para descargar
      • Enviar modelo de análisis estructural
      • Ejemplos introductorios y tutoriales
      • Ejemplos de verificación
      • Vista general de imágenes
      Documentos
      • Manuales en línea
      • Manuales
      • Folletos, catálogos y certificados
      Referencias
      • Proyectos de clientes
      • ¿Por qué enviar su proyecto?
      • ¿Cómo presentar un proyecto de cliente?
      • Enviar un proyecto de cliente
      Modelos gratis para descargar

      Explora miles de modelos estructurales listos para usar. Descárgalos, adáptalos y úsalos como plantillas para acelerar tu proceso de diseño.

      Descubrir modelos
      Modelos de análisis estructural para descargar Modelos gratuitos para descargar | Versión móvil
      Espacio libre de Dlubal

      Obtén ayuda experta siempre que la necesites. Disfruta de asistencia gratuita de IA, soporte por correo electrónico, webinars en vivo y servicios premium para usuarios del Contrato de Servicio Pro.

      Obtener soporte
      Soporte técnico y servicio gratuitos Soporte técnico y servicio gratuitos | Versión móvil
    • Aprendizaje electrónico
      • RFEM 6 para principiantes
      • RFEM 6 para estudiantes
      • Programación con RFEM 6 y Python
      • RFEM 6 con Rhino y Grasshopper
      • RFEM 5 para principiantes
      • Modelado con RFEM 5
      • Lecciones de análisis de estructuras para estudiantes
      • Vídeo tutoriales cortos para los programas de Dlubal
      • Los mejores consejos y trucos en RFEM
      • Grabaciones de cursos en línea
      • Webinarios celebrados y grabados
      Estudiantes y universidades
      • Software de análisis estructural gratuito para estudiantes
      • Solicitar o renovar licencia de estudiante gratuita
      • Solicitud de licencia para profesores gratuita
      • Enviar tesis
      • ¿Por qué enviar tu tesis?
      • Tesis de graduación con el software de análisis estructural de Dlubal
      • Software de análisis de estructuras gratuito para universidades técnicas
      • Solicitar paquete para universidades técnicas
      • Curso introductorio gratuito en su universidad
      • Solicitar fecha de un curso
      Plataforma de conocimientos
      • Primeros pasos con RFEM
      • Vídeos
      • Manuales en línea
      • Wiki de ingeniería de estructuras
      • Base de datos de conocimientos
      • Preguntas frecuentes (FAQ)
      Infoentretenimiento
      • Pódcast
      • Blog de Dlubal
      • Introducción al análisis y diseño de estructuras
      Primeros pasos con RFEM 6

      Da tus primeros pasos con RFEM 6 y descubre lo rápido que puedes modelar y calcular. Personaliza con complementos para aún más posibilidades.

      Comenzar
      3D FEA Software RFEM 6 | First Steps Imagen de menú de banner | Seminarios web de noticias | Versión para móviles
      Software de análisis de estructuras gratuita para estudiantes

      Miles de estudiantes en todo el mundo ya se benefician del software de Dlubal. Disfruta de acceso gratuito, formación y soporte experto durante tus estudios.

      Obtener licencia gratuita
      Software de análisis de estructuras gratuito para estudiantes Software de análisis de estructuras gratis para estudiantes
    • Acerca de la empresa
      • Historia y hechos
      • Filosofía de la empresa
      • ¿Por qué Dlubal Software?
      • Comparación de productos
      • Política de calidad
      • Nuestro equipo
      Contacto
      • Oficinas de Dlubal en todo el mundo
      • Distribuidores autorizados de Dlubal
      Referencias
      • Opiniones de clientes
      • Proyectos de clientes
      • Casos de aplicación
      • ¿Por qué enviar su proyecto de cliente?
      • Ejemplos de verificación
      • Su reseña
      • Participación en proyectos de investigación
      Nuestros clientes

      Presentamos a los clientes que realizan sus proyectos con Dlubal Software. Descubra cómo nuestros clientes en todo el mundo implantan soluciones innovadoras en la construcción e ingeniería utilizando herramientas avanzadas para análisis estáticos y dinámicos.

      Ver clientes
      Éxito en la construcción juntos

      Descubra cómo los ingenieros líderes de todo el mundo confían en nuestras soluciones para elevar sus proyectos con nosotros.

      Ver nuestros clientes
      See Our Customers Imagen de banner de menú | Empresa_NuestrosClientes_Móvil
      Conozca a los expertos

      Nuestros ingenieros dedicados están aquí para ayudarte con la modelación, el diseño y los desafíos técnicos, en cualquier momento y lugar.

      Conectar con el soporte técnico
      Our Team Imagen de banner de menú | Empresa_Nuestro equipo | Versión móvil
    • Carrera
      • Empleos
      • Equipos
      • Blog del personal
      • Información
      Empleos
      • Todas las ofertas de trabajo
      • Desarrollo de productos
      • Soporte al cliente
      • Ventas
      • Marketing
      • Desarrollo de software
      • Administración
      • Estudiantes en prácticas
      • Otros
      Equipos
      • Desarrollo de productos
      • Atención al cliente
      • Ventas
      • Marketing
      • Desarrollo de software
      • Administración
      Por qué elegir Dlubal
      • Cultura empresarial
      • Beneficios para empleados
      Construya su futuro con nosotros

      Revela cómo nuestro equipo da forma al futuro de la ingeniería. Experimenta la innovación, el crecimiento y desafíos emocionantes.

      Carrera en Dlubal Imagen en banner de menú en la móvil | Carrera en Dlubal
      Encuentra el trabajo de tus sueños

      Únete a un líder mundial en software de ingeniería y lleva tu carrera a nuevos niveles.

      Explore las vacantes disponibles
      All Open Positions Imagen de banner de menú | Puestos vacantes para móvil
    • Tienda en línea
    Productos principales
    Icono que representa RFEM 6, una aplicación de software de análisis de elementos finitos.
    RFEM 6
    Icono de RSTAB 9 sin límites
    RSTAB 9
    Icono de RWIND 3 sin límites
    RWIND 3
    Icono de RSECTION 1 sin límites
    RSECTION
    Servicios en línea
    Icono de herramienta Geo-Zone
    Herramienta Geo-Zone Tool
    Propiedades de sección
    Propiedades de sección
    Ícono de API
    API
    Icono de cálculo en la nube
    Cálculo en la nube
    Modelos descargables
    Modelos para descargar
    Icono de la comunidad de Dlubal
    Comunidad de Dlubal
    Icono de artículos de la base de datos de conocimientos
    Base de datos de conocimiento
    Seminarios web en línea
    Seminarios web
    Inicie sesión en su cuenta

    Regístrese en el extranet de Dlubal para aprovechar al máximo el software y tener acceso exclusivo a sus datos personales.

    Iniciar sesión Crear cuenta
    Prueba gratuita de 90 días
    Inicie sesión en su cuenta

    Regístrese en el extranet de Dlubal para aprovechar al máximo el software y tener acceso exclusivo a sus datos personales.

    Iniciar sesión Crear cuenta
    • Productos
    • Análisis por elementos finitos (AEF)
    • RFEM 6
    • Cargas y combinaciones
    Icono de RFEM 6 | Dlubal Software RFEM 6
    Manuales en línea
    • Manual de RFEM 6
    • Tutorial para RFEM 6
    • RFEM 6 / RSTAB 9 | Primeros pasos
    }
    calculator icon
    Precios
    Software de análisis por elementos finitos RFEM 6 | Generación automática de cargas y combinaciones

    Software de análisis por elementos finitos RFEM 6 | Generación automática de cargas y combinaciones

    Los cálculos de estructuras no deberían ser una carga para usted, sino un placer, y para eso está el programa de análisis por elementos finitos RFEM 6. Le permite el modelado rápido y sencillo, el cálculo estático y dinámico, así como el dimensionamiento de modelos con elementos de barras, placas, superficies, estructuras plegadas, cáscaras y sólidos.

    Gracias al concepto modular del software, puede ampliar RFEM con diversos complementos y así utilizarlo en una amplia variedad de áreas.

    Unión de acero
    Subnavigation
    01
    Visión general
    02
    Características
    03
    Superficie
    04
    Modelado
    05
    Cargas y combinaciones
    06
    Cálculo y resultados
    07
    Interfaces
    08
    Centro de Dlubal
    09
    Primeros pasos

    Generación rápida y fácil de cargas y creación automática de combinaciones de cargas

    Total de artículos: 13
    Característica 002012 | Generación de cargas de nieve
    • Modelado | Cargando
    • RFEM 6
    • RSTAB 9
      • Eurocode 1
      • CTE
      • ASCE 7

    Generación de cargas de nieve

    ¿Sus estructuras deben soportar también nevadas? Con el asistente para cargas de nieve, puede generar cargas de nieve como cargas en barras o cargas superficiales.

    Tiene las siguientes normas a su disposición:

    • Unión Europea | Bandera 1991-1-3 incl. Anejos Nacionales (Unión Europea)
    • Suiza | Bandera SIA 261 (Suiza)
    • ES-ES | Bandera ASCE 7 (Estados Unidos)
    • Canadá | Bandera NBC (Canadá)
    • Bandera de españa CTE DB-SE-AE (España)
    • República Popular China | Bandera GB 50009 (China)
    • India | Bandera IS 875 (India)
    Característica 002013 | Generación de cargas de viento
    • Modelado | Cargando
    • RFEM 6
    • RSTAB 9
      • Eurocode 1
      • CTE
      • ASCE 7
      • NBC 2015 | NBC 2020

    Generación de cargas de viento

    Las cargas de viento tampoco son un problema en su cálculo de estructuras. Puede generar automáticamente cargas de viento como cargas de barra o cargas superficiales (RFEM) en los siguientes elementos de construcción:

    • Muros verticales
    • Cubiertas planas
    • Cubiertas a un agua
    • Cubiertas a dos aguas
    • Muros verticales con cubierta a dos aguas
    • Muros verticales con cubierta plana / a un agua

    Tiene a disposición las siguientes normas:

    • Unión Europea | Bandera EN 1991-1-4 incl. anejos nacionales (Unión Europea)
    • Suiza | Bandera SIA 261 (Suiza)
    • ES-ES | Bandera ASCE 7 (Estados Unidos)
    • Canadá | Bandera NBC (Canadá)
    • Bandera de españa CTE DB-SE-AE (España)
    • Bandera de sudáfrica SANS 10160 (Sudáfrica)
    • República Popular China | Bandera GB 50009 (China)
    • Bandera de italia NTC (Italia)
    Característica 002014 | Generación de cargas en barras/líneas a partir de cargas superficiales
    • Modelado | Cargando
    • RFEM 6
    • RSTAB 9

    Generación de cargas de barras/líneas a partir de cargas superficiales.

    Utilice todos los tipos de cargas sin ninguna dificultad. Puede convertir automáticamente las cargas superficiales en cargas en barras o cargas lineales (RFEM).
    En el caso de cargas en barras a partir de cargas superficiales, tiene que definir un plano mediante nudos de esquina o seleccionar celdas en el gráfico. Luego, el resto funciona por sí solo.

    Característica 002015 | Generar cargas en barra desde cargas lineales libres
    • Modelado | Cargando
    • RFEM 6
    • RSTAB 9

    Generar cargas en barra desde cargas lineales libres

    En el caso de modelos puros de barras, como los enrejados de barras, hay una función útil para usted. Aquí puede definir cargas lineales libres (por ejemplo, de cintas transportadoras) y transferirlas proporcionalmente a las barras.

    Característica 002018 | Normativa
    • Modelado | Cargando
    • RFEM 6
    • RSTAB 9
      • Eurocode 0

    Generación automática de combinaciones de carga | Normas

    Con el software de Dlubal, puede calcular y dimensionar estructuras en todo el mundo de manera segura y sencilla. Seleccione entre una variedad de normas en los datos básicos. Además, puede decidir si las combinaciones deben generarse automáticamente.

    Las siguientes normas están disponibles:

    • Unión Europea | Bandera EN 1990 (Unión Europea)
    • Unión Europea | Bandera EN 1990 | Madera (Unión Europea)
    • Unión Europea | Bandera EN 1990 | Puentes de carretera (Unión Europea)
    • Unión Europea | Bandera EN 1990 | Grúas (Unión Europea)
    • Unión Europea | Bandera EN 1990 | Geotecnia (Unión Europea)
    • Unión Europea | Bandera EN 1990 | Base + Madera (Unión Europea)
    • Unión Europea | Bandera EN 15512 (Unión Europea)
    • ES-ES | Bandera ASCE 7 (EE.UU.)
    • ES-ES | Bandera ASCE 7 | Madera (EE.UU.)
    • ES-ES | Bandera ASCE 7 | Vidrio (EE.UU.)
    • ES-ES | Bandera ACI 318 (EE.UU.)
    • ES-ES | Bandera IBC (EE.UU.)
    • Canadá | Bandera CAN/CSA (Canadá)
    • Canadá | Bandera NBC (Canadá)
    • Canadá | Bandera NBC | Madera (Canadá)
    • Bandera de brasil NBR 8681 (Brasil)
    • Bandera de brasil NBR 7190-1 | Madera (Brasil)
    • India | Bandera IS 800 (India)
    • Suiza | Bandera SIA 260 (Suiza)
    • Suiza | Bandera SIA 260 | Madera (Suiza)
    • EN-ES | Bandera BS 5950 (Reino Unido)
    • República Popular China | Bandera GB 55001 | GB 55002 (China)
    • República Popular China | Bandera GB 50009 | GB 50011 (China)
    • República Popular China | Bandera GB 50068 | GB 50011 (China)
    • República Popular China | Bandera GB 50007 | GB 50011 (China)
    • Bandera de españa CTE DB-SE (España)
    • Bandera de sudáfrica SANS 10160-1 (Sudáfrica)
    • Bandera de sudáfrica SANS 10163-1 | Madera (Sudáfrica)
    • Bandera de italia NTC (Italia)
    • Bandera de italia NTC | Madera (Italia)
    • Australia | Bandera AS/NZS 1170.0 (Australia)
    • Rusia | Bandera SP 20.13330 (Rusia)
    • Turquía TSC | Acero (Turquía)
    • Turquía TSC (Turquía)

    Para las normas europeas EN, tiene disponibles los siguientes Anexos Nacionales:

    • DE | Bandera DIN | 2012-08 (Alemania)
    • Unión Europea | Bandera CEN | 2010-04 (Unión Europea)
    • Bulgaria | Bandera BDS | 2015-02 (Bulgaria)
    • EN-ES | Bandera BS | 2009-06 (Reino Unido)
    • CS | Bandera CSN | 2015-05 (República Checa)
    • Bandera de chipre CYS | 2010-06 (Chipre)
    • Bandera de Dinamarca DS | 2013-05 (Dinamarca)
    • Bandera griega ELOT | 2009-01 (Grecia)
    • Bandera de estonia EVS | 2010-04 (Estonia)
    • Bandera de irlanda I.S. | 2010-03 (Irlanda)
    • Bandera de Luxemburgo ILNAS | 2020-03 (Luxemburgo)
    • Bandera de lituania LST | 2012-01 (Lituania)
    • Bandera de letonia LVS | 2015-01 (Letonia)
    • Bandera de malasia MS | 2010-05 (Malasia)
    • Bandera de bélgica NBN | 2015-07 (Bélgica)
    • Bandera de los países bajos NEN | 2019-11 (Países Bajos)
    • Bandera de francia NF | 2011-12 (Francia)
    • Bandera de portugal NP | 2009-12 (Portugal)
    • Bandera de noruega NS | 2016-05 (Noruega)
    • Austria | Bandera ÖNORM | 2013-03 (Austria)
    • Bandera de polonia PN | 2010-09 (Polonia)
    • Bandera de finlandia SFS | 2010-09 (Finlandia)
    • Bandera de eslovenia SIST | 2010-09 (Eslovenia)
    • Bandera de rumania SR | 2009-10 (Rumania)
    • Bandera de singapur SS | 2012-06 (Singapur)
    • Bandera de suecia SS | 2019-01 (Suecia)
    • Bandera de eslovaquia STN | 2010-11 (Eslovaquia)
    • Bandera de bielorrusia TKP | 2011-11 (Bielorrusia)
    • Bandera de españa UNE | 2019-04 (España)
    • Bandera de italia UNI | 2010-10 (Italia)
    Creación automática de casos y combinaciones de carga en una ventana clara
    • Modelado | Cargando
    • RFEM 6
    • RSTAB 9

    Casos de carga y combinaciones

    Para asegurarse de que sus estructuras puedan soportar todas las cargas, eche un vistazo al cuadro de diálogo "Casos de carga y combinaciones". Aquí puede crear y administrar casos de carga. Además, ahí puede generar también combinaciones de acciones y de cargas, así como situaciones de proyecto. Puede asignar las categorías de acción de la norma seleccionada a los casos de carga individuales. Si ha asignado varias cargas a una categoría de acción, pueden actuar simultánea o alternativamente (por ejemplo, viento de la izquierda o viento de la derecha).

    Característica 002020 | Expresiones de combinación
    • Modelado | Cargando
    • RFEM 6
    • RSTAB 9

    Expresiones de combinación

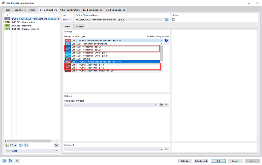
    Para la combinación de acciones, ha venido al lugar correcto. Si las usa en el estado límite último y de servicio, puede seleccionar varias situaciones de proyecto según la norma (por ejemplo, ELU (STR/GEO) - permanente/transitoria, ELS - cuasipermanente, etc.). Opcionalmente, también puede integrar imperfecciones en la combinación y determinar casos de carga que no se deben combinar con otros (por ejemplo, carga de construcción para cubierta no combinada con carga de nieve).

    Característica 002021 | Situación de proyecto accidental (p. Ej., Llanura del norte de Alemania)
    • Modelado | Cargando
    • RFEM 6

    Situación de proyecto accidental

    ¿Sus estructuras también tienen que soportar condiciones inusuales? Luego, seleccione la situación de proyecto 'Accidental'. Aquí, las acciones accidentales como terremotos, cargas de explosión, colisiones y muchas otras se consideran automáticamente. Además, también puede seleccionar la situación de proyecto 'Nieve excepcional' para considerar automáticamente la 'Llanura del norte de Alemania' al aplicar las normas alemanas.

    Característica 002023 | Combinaciones de acciones
    • Modelado | Cargando
    • RFEM 6

    Combinaciones de acciones

    ¿Desea combinar acciones? Entonces utilice esta función. Aquí, las acciones se superponen según las reglas de combinación y se designan como "combinaciones de acciones". Puede determinar qué combinaciones de acciones serán finalmente consideradas para la generación de combinaciones de cargas o de resultados. Basándose en las combinaciones de acciones generadas, también se puede estimar cómo afectan las reglas de combinación al número de combinaciones.

    Característica 002024 | Combinaciones de carga
    • Modelado | Cargando
    • RFEM 6

    Combinaciones de carga

    RFEM 6 le ofrece una amplia gama de funciones útiles y eficientes para trabajar con combinaciones de carga. Puede agregar juntos los casos de carga incluidos en las combinaciones de carga y luego calcularlos considerando los coeficientes correspondientes (coeficientes parciales de seguridad y de combinación, coeficientes con respecto a las clases de consecuencia, etc.). Genere las combinaciones de carga automáticamente de acuerdo con las expresiones de combinación de la norma. Puede realizar el cálculo según el análisis estático lineal, el análisis de segundo orden o el análisis de grandes deformaciones, así como para el análisis postcrítico. Opcionalmente, puede definir si los esfuerzos internos deben estar relacionados con la estructura deformada o no.

    Característica 002025 | Combinaciones de resultados
    • Resultados
    • RFEM 6

    Combinaciones de resultados

    Confíe en RFEM 6 incluso en el caso de combinaciones de resultados. Primero, puede calcular los casos de carga contenidos en las combinaciones de resultados. Después, los resultados se superponen teniendo en cuenta los factores correspondientes. En las combinaciones de resultados, puede superponer los resultados de los casos de carga, combinaciones de carga y otras combinaciones de resultados. Los esfuerzos internos se agregan de forma predeterminada. Sin embargo, tiene la opción de una superposición al cuadrado, que es relevante para el análisis dinámico.

    Zuordnung der Bemessungssituationen zu den Kombinationsregeln
    • Modelado | Estructura
    • RFEM 6

    Modificación de rigideces / consideración de deformaciones iniciales

    No pierda de vista las rigideces y deformaciones iniciales. En los casos o combinaciones de carga individuales, tiene la opción de modificar las rigideces de los materiales, secciones, apoyos en nudos, en línea y en superficie, y articulaciones en barra y lineales para todas las barras o las seleccionadas. También puede considerar las deformaciones iniciales de otros casos de carga o combinaciones de carga.

    Tienda en línea

    ¡Configure su paquete de programas individual y descubra todos los precios en línea!

    • Familia de RFEM 6
    • Familia de RSTAB 9
    • Servicios web
    Ir a la tienda en línea

    Calcule su precio

    5.320,00 USD
    +900,00 USD
    Recibidor con cubierta abovedada
    Importe total 6.220,00 USD
    Software de cálculo de estructuras y diseño
    Dlubal Software GmbH

    Am Zellweg 2
    93464 Tiefenbach
    Alemania

    Contáctenos
    +34 960 13 67 00 (hablamos español) [email protected]
    Soluciones
    • Estructuras de hormigón armado
    • Estructuras de acero
    • Estructuras de madera
    • Uniones de acero
    Productos
    • RFEM 6
    • RSTAB 9
    • RSECTION 1
    • RWIND 3
    Soporte
    • Preguntas frecuentes (FAQ)
    • Formular una pregunta particular
    • Mapas de carga de nieve, velocidad del viento y carga sísmica
    • Contactar con nuestro equipo de ventas
    Novedades
    • Suscribirse al boletín de noticias
    • Noticias actuales
    • Resumen de eventos
    • Cursos de formación en línea
    Recursos
    • Versión completa de prueba gratis
    • Enviar un proyecto de cliente
    • Proyectos de clientes
    • Manuales en línea
    Unirse a Dlubal
    Comunidad de Dlubal YouTube Facebook X LinkedIn Pinterest TikTok Instagram
    © 2001-2026 Dlubal Software GmbH | Todos los derechos reservados
    Nota legal
    Acerca de la empresa
    Mapa del sitio
    Idioma
    • Deutsch
    • English
    • Français
    • Español
    • Português
    • Italiano
    • Česky
    • Polski
    • Pусский
    • 中文(简体)