Community
    Connectez-vous à votre compte

    Inscrivez-vous à l’Extranet Dlubal pour tirer le meilleur parti du logiciel et avoir un accès exclusif à vos données personnelles.

    Créer un compte
    En vous connectant à votre compte Dlubal, vous acceptez les conditions générales de vente de Dlubal Software. Veuillez consulter notre Politique de confidentialité et notre Politique de cookies.
    0
    Boutique en ligne
    Contactez l'équipe commerciale
    Langue
    • Deutsch
    • English
    • Français
    • Español
    • Português
    • Italiano
    • Česky
    • Polski
    • Pусский
    • 中文(简体)
    • Secteurs d’activités
      • Structures en béton armé
      • Structures en béton précontraint
      • Structures acier
      • Structures en bois
      • Structures en maçonnerie
      • Structures en aluminium et légères
      • Bâtiments
      • Structures industrielles
      • Systèmes de canalisation
      • Construction de pont
      • Grues et ponts roulants
      • Tours et pylônes
      • Structures en verre
      • Structure en toile tendue et structure textile
      • Structures à câbles et à réseaux de câbles
      • Structures stratifiées et sandwich
      • Structures temporaires
      • Construction d’échafaudages et de rayonnages
      • Structures offshore
      • Silos et réservoirs de stockage
      • Installations d'exploitation des énergies renouvelables
      • Structures solaires et systèmes de montage
      • Construction navale et structures flottantes
      • Structures de convoyage
      • Structures de forage
      • Piscines et parcs aquatiques
      • Structures de conteneurs
      • Fondations sur pieux forés
      • Escaliers
      • Centrales électriques
      • Ingénierie hydraulique acier
      • Génie mécanique
      • Structures à coussins gonflables en ETFE
      Champs d'application
      • Ingénierie structurale
      • Analyse selon la méthode des éléments finis (MEF)
      • Simulation des flux de vent et génération des charges de vent
      • Analyse des contraintes
      • Analyse non linéaire
      • Analyse de stabilité
      • Analyse de flambement non linéaire
      • Analyse de la torsion de gauchissement
      • Analyses dynamiques et sismiques
      • Analyse dynamique non linéaire
      • Analyse pushover
      • Recherche de forme et patrons de coupe
      • Assemblages acier
      • Planification orientée BIM
      • Profilés formés à froid
      • Interaction sol-structure
      • Calcul de façades
      • Fondations et géotechnique
      • Phases de construction
      • Résistance au feu
      Normes
      • Eurocodes (EC)
      • Normes allemandes (DIN)
      • Normes britanniques (BS EN, BS)
      • Normes techniques de construction Italienne (NTC)
      • Normes américaines
      • Normes canadiennes (CSA)
      • Normes australiennes (AS)
      • Normes suisses (SIA)
      • Normes chinoises (GB, HK)
      • Normes indiennes (IS)
      • Normes mexicaines (RCDF, CFE Sismo 15)
      • Normes russes (SP)
      • Normes sud-africaines (SANS)
      • Normes brésiliennes (NBR)
      Services en ligne
      • Icône dans le menu supérieur de l’outil de géolocalisation Carte des charges de neige, des vitesses de vent et des charges sismiques
      • Icône Calcul dans le Cloud Calculs dans le Cloud
      • Icône Wiki calcul de structure Wiki du calcul de structure
      • Icône Propriétés de section des sections acier et bois Propriétés de sections en acier
      Ingénierie des structures pour systèmes solaires

      Dlubal Software vous aide à créer et à vérifier tout système de montage solaire. Travaillez efficacement avec des structures en acier, en aluminium et en béton dans un seul environnement.

      Explorer les outils
      Structures solaires Structures solaires | Version mobile
      API Dlubal

      Le nouveau service API Dlubal (gRPC) vous fournit une interface flexible pour le logiciel d'analyse structurelle basée sur Python et C#, avec un accès direct à l'ensemble de la gamme de produits Dlubal.

      Débuter avec l’API
      Arrière-plan pour la bannière du menu principal API Arrière-plan pour la bannière du menu principal API
    • Une icône RFEM 6 pour application de logiciel de calcul de structure. RFEM 6 Le seul logiciel MEF pour tous vos projets

      RFEM 6 constitue la base de la famille modulaire de programmes et sert à la définition de structures, de matériaux et d'actions pour des systèmes porteurs en plaques, voiles, coques et barres ainsi que pour des solides.

      En savoir plus
      Icône de changement de module complémentaire Modules complémentaires
      • Analyses supplémentaires
      • Analyse dynamique
      • Solutions spéciales
      • Vérification
      • Assemblages
      Icône RSTAB 9 sans bord RSTAB 9 Logiciel de structures filaires emblématique

      Grâce à RSTAB, l'ingénieur structure a accès à un logiciel de structures filaires 3D qui répond aux exigences du calcul de structure moderne et reflète l'état actuel des techniques de construction.

      En savoir plus
      Icône de changement de module complémentaire Modules complémentaires
      • Analyses supplémentaires
      • Analyse dynamique
      • Solutions spéciales
      • Vérification
      Icône RSECTION 1 sans bord RSECTION 1 Calculs de section utilisateurs

      RSECTION aide les ingénieurs en structure en déterminant les caractéristiques des sections transversales pour une grande variété de profils et permet une analyse de contrainte subséquente.

      En savoir plus
      Icône RWIND 3 sans bord RWIND 3 Logiciel CFD pour souffleries numériques

      RWIND 3 est une soufflerie numérique pour la simulation des flux de vent autour de toutes géométries de bâtiments et pour le calcul des charges de vent sur leurs surfaces.

      En savoir plus
      Icône API API Dlubal Votre porte vers la modélisation paramétrique et l’automatisation

      Le nouveau service API de Dlubal (gRPC) vous offre une interface flexible basée sur Python et C# pour le logiciel de calcul de structure, avec un accès direct à toute la gamme de produits Dlubal. Profitez d’une intégration transparente et puissante dans votre logiciel Dlubal – idéal pour la modélisation paramétrique et les tâches d’optimisation complexes.

      Découvrir l’API
      Documentation de l’API Documentation API
      • Index
      • Premiers pas
      • Applications
      • Objets de modèle
      • Abonnements & prix
      • Exemples
      Analyse aux éléments finis pour les assemblages en acier

      Concevez et analysez des connexions en acier en utilisant le CBFEM, conforme aux normes EN 1993‑1‑8 et AISC 360, entièrement intégré dans RFEM 6 pour des flux de travail structurels plus rapides et plus précis.

      En savoir plus
      Assemblages acier Assemblages en acier
      Outil de zone géographique

      Le service en ligne Dlubal fournit des cartes de zones pour la détermination rapide des charges de neige, des vitesses de vent et des données sismiques.

      Zones de charge
      Outil de visualisation de zone géographique affichant des cartes de neige, de vent et sismiques avec des illustrations pour les évaluations des charges environnementales. Illustration des cartes des zones géographiques de neige, de vent et sismiques sur une version mobile montrant différentes régions et données.
      Versions précédentes
    • Support technique
      • Foire aux Questions (FAQ)
      • Base de connaissance
      • Fonctionnalités de produit
      • Licences
      • Poser une question
      • Notre équipe de support
      • Soumettre une fonctionnalité ou une idée
      • Résolution des problèmes de licences et autorisations
      • Signaler un problème ou un bug
      • Mises à jour du logiciel
      • Problèmes de logiciel
      • Formules | Les mathématiques, c'est amusant !
      Formations
      • Premiers pas avec RFEM
      • Premiers pas avec RSTAB
      • Formation en ligne
      • Formation chez Dlubal
      • Catalogue de formation
      • Formation Intra-entreprises
      • Vidéos
      • Vidéos d’e-learning
      • Webinaires Dlubal
      • Cours en ligne
      Service
      • Support / service client gratuit
      • Extranet | Mon compte
      • Contrat de service
      • Outil de géolocalisation pour la détermination des charges
      • Mises à jour et mises à niveau
      • Versions antérieures des logiciels Dlubal
      Vente
      • Boutique en ligne
      • Notre équipe commerciale
      • Contacter notre équipe commerciale
      • Demander une démonstration de produit en ligne
      • Pourquoi choisir Dlubal Software ?
      Assistante IA
      • Mia - Votre assistante IA disponible 24 h/24
      • Découvrez votre assistante IA personnelle
      Support technique et services gratuits

      Besoin d'aide ? Accédez à des options d'assistance gratuites incluant une assistance IA 24h/24 et 7j/7, un support par email et des webinaires.

      En savoir plus
      Support et services gratuits Support et service gratuits
      Trouver rapidement des réponses

      Trouvez des réponses rapides aux questions courantes concernant Dlubal Software. Recherchez ou filtrez des centaines de FAQ pour résoudre les problèmes en un rien de temps.

      Voir la FAQ
      FAQ FAQ | Version mobile
    • Nouveautés
      • Actualités
      • Nouvelles fonctionnalités de produit
      • S’abonner à la newsletter
      • Nouveaux programmes
      • Blog Dlubal
      Formations
      • Formations en ligne
      • Formation individuelle
      Événements
      • Vue d'ensemble des événements Dlubal
      • Conférences et salons
      • Webinaires
      Maîtriser l’ingénierie avec les webinaires

      Rejoignez les leaders de l'industrie et explorez des solutions en génie structurel et logiciel. Améliorez vos compétences avec nos sessions en direct !

      Voir les prochains webinaires
      3D FEA Software RFEM 6 | First Steps Menu Image de bannière | Actualités webinaires | Version mobile
      Libérez le pouvoir de l’innovation

      Découvrez des outils et améliorations de pointe conçus pour optimiser votre flux de travail en ingénierie.

      Découvrir les nouvelles fonctionnalités
      Explore New Features Image de bandeau de menu | Nouveaux_FonctionnalitésProduit | Version mobile
    • Télécharger la version complète

      Souhaitez-vous essayer les logiciels performants de Dlubal Software ? C’est possible ! Grâce à la version d’essai complète gratuite de 90 jours, vous pouvez tester entièrement toutes nos solutions.

      Télécharger la version d’essai
      Espace gratuit Dlubal

      Dans l’espace gratuit de Dlubal, vous avez accès à des webinaires, des articles et des versions d’essai - et ce, sur une seul et même plateforme.

      En savoir plus
      Exemples
      • Modèles de calcul de structure à télécharger
      • Soumettre un modèle de calcul de structure
      • Exemples introductifs et tutoriels
      • Exemples de vérification
      • Vue d'ensemble des figures
      Documentation
      • Manuels en ligne
      • Manuels
      • Dépliants, brochures et certificats
      Références
      • Projets clients
      • Pourquoi soumettre un projet client ?
      • Comment soumettre un projet client ?
      • Soumettre un projet client
      Télécharger des modèles gratuits

      Explorez des milliers de modèles structurels prêts à l'emploi. Téléchargez-les, adaptez-les et utilisez-les comme modèles pour accélérer votre processus de conception.

      Découvrir les modèles
      Modèles de calcul de structure à télécharger Modèles gratuits à télécharger | Version mobile
      Espace Dlubal

      Obtenez de l'aide d'experts quand vous en avez besoin. Profitez de l'assistance IA gratuite, du support par email, des webinaires en direct et des services premium pour les utilisateurs du contrat de service Pro.

      Obtenir de l’assistance
      Support et services gratuits Support et services gratuits | Version mobile - Dlubal Software
    • E-learning
      • RFEM 6 pour débutants
      • RFEM 6 pour les étudiants
      • Programmation avec RFEM 6 et Python
      • RFEM 6 avec Rhino & Grasshopper
      • RFEM 5 pour débutants
      • Modélisation avec RFEM 5
      • Vidéos d'apprentissage pour les étudiants
      • Tutoriels sur les logiciels Dlubal
      • Les meilleurs trucs et astuces pour RFEM
      • Formations en ligne enregistrées
      • Webinaires enregistrés
      Étudiants et établissements scolaires
      • Logiciels de calcul de structure gratuits pour les étudiants
      • Demander ou renouveler la licence étudiante gratuite
      • Demander une licence enseignante gratuite
      • Soumettre un mémoire de fin d’études
      • Pourquoi soumettre votre projet de fin d’études ?
      • Projets de fin d’études avec les logiciels de calcul de structure Dlubal
      • Logiciels de calcul de structure gratuits pour les universités et centres de formation
      • Demander un pack éducation
      • Formation d’introduction gratuite pour les universités
      • Demander une date de formation
      Plateforme de connaissance
      • Premiers pas avec RFEM
      • Vidéos
      • Manuels en ligne
      • Wiki du calcul de structure
      • Base de connaissance
      • Foire aux Questions (FAQ)
      Infodivertissement
      • Podcast
      • Blog Dlubal
      • Introduction au calcul de structure
      Premiers pas avec RFEM 6

      Faites vos premiers pas avec RFEM 6 et découvrez à quelle vitesse vous pouvez modéliser et calculer. Personnalisez avec des modules complémentaires pour encore plus de possibilités.

      Premiers pas
      3D FEA Software RFEM 6 | First Steps Menu Image de bannière | Actualités webinaires | Version mobile
      Logiciel de calcul de structure gratuit pour les étudiants

      Des milliers d'étudiants dans le monde bénéficient déjà des logiciels Dlubal. Profitez d'un accès gratuit, de formations et du soutien d'experts tout au long de vos études.

      Obtenir une version gratuite
      Logiciel de calcul de structures gratuit pour les étudiants Logiciel de calcul de structures gratuit pour étudiants
    • À propos
      • Historique et chiffres
      • Philosophie de la société
      • Pourquoi choisir Dlubal Software ?
      • Comparaison de produits
      • Politique de qualité
      • Notre équipe
      Contact
      • Sites de Dlubal Software dans le monde
      • Revendeur Dlubal agréés
      Références
      • Retours d'expérience
      • Projets clients
      • Études de cas
      • Pourquoi soumettre un projet client ?
      • Exemples de vérification
      • Votre avis
      • Participation à des projets de recherche
      Nos clients

      Nous présentons nos clients qui réalisent leurs projets avec les logiciels Dlubal. Découvrez comment nos clients du monde entier mettent en œuvre des solutions innovantes dans le domaine de la construction et de l’ingénierie à l’aide d’outils avancés pour les analyses statiques et dynamiques.

      Voir nos clients
      Réussir ensemble

      Découvrez comment les ingénieurs de premier plan à travers le monde font confiance à nos solutions pour élever leurs projets avec nous.

      Voir nos clients
      See Our Customers Image de bannière du menu | Entreprise_NosClients_Mobile
      Rencontrez les experts

      Nos ingénieurs dédiés sont là pour vous aider avec la modélisation, la conception et les défis techniques—à tout moment, n'importe où.

      Contacter le support
      Our Team Image de bannière de menu | Société_Notre équipe | Version mobile
    • Carrière
      • Offres d’emploi
      • Équipes
      • Blog des collègues
      • Informations
      Offres d’emploi
      • Toutes les offres d’emploi
      • Développement de produit
      • Support client
      • Vente
      • Marketing
      • Développement logiciel
      • Administration
      • Stagiaires
      • Autres
      Équipes
      • Développement de produits
      • Support client
      • Ventes
      • Marketing
      • Développement de logiciels
      • Administration
      Pourquoi choisir Dlubal ?
      • Culture d’entreprise
      • Avantages pour les employés
      Construisez votre avenir avec nous

      Découvrez comment notre équipe façonne l'avenir de l'ingénierie. Expérimentez l'innovation, la croissance et des défis passionnants.

      Carrière chez Dlubal Image de bannière de menu | Carrière chez Dlubal Mobile
      Trouvez l’emploi de vos rêves

      Rejoignez un leader mondial des logiciels d'ingénierie et faites passer votre carrière à un niveau supérieur.

      Découvrir les offres d’emploi
      All Open Positions Image de menu | Postes vacants sur mobile
    • Boutique en ligne
    Produits principaux
    Une icône RFEM 6 pour application de logiciel de calcul de structure.
    RFEM 6
    Icône RSTAB 9 sans bord
    RSTAB 9
    Icône RWIND 3 sans bord
    RWIND 3
    Icône RSECTION 1 sans bord
    RSECTION
    Services en ligne
    Icône de l’outil Geo-Zone Tool
    Outil de géolocalisation
    Propriétés de section
    Propriétés de section
    Icône API
    API
    Icône « Calcul dans le Cloud »
    Calcul dans le Cloud
    Modèles téléchargeables
    Télécharger le modèle
    Icône Communauté Dlubal
    Communauté Dlubal
    Icône Articles de la base de connaissances
    Base de connaissances
    Webinaires en ligne
    Webinaires
    Connectez-vous à votre compte

    Inscrivez-vous à l’Extranet Dlubal pour tirer le meilleur parti du logiciel et avoir un accès exclusif à vos données personnelles.

    Se connecter Créer un compte
    Essai gratuit de 90 jours
    Connectez-vous à votre compte

    Inscrivez-vous à l’Extranet Dlubal pour tirer le meilleur parti du logiciel et avoir un accès exclusif à vos données personnelles.

    Se connecter Créer un compte
    • Produits
    • Analyse aux éléments finis (AEF)
    • RFEM 6
    • Charges et combinaisons
    Icône pour RFEM 6 | Dlubal Software RFEM 6
    Manuels en ligne
    • Manuel de RFEM 6
    • Tutoriel pour RFEM 6
    • RFEM 6 / RSTAB 9 | Vos premiers pas
    }
    calculator icon
    Nos prix
    Logiciel MEF 3D RFEM 6 | Génération de charges et combinaisons automatiques

    Logiciel MEF 3D RFEM 6 | Génération de charges et combinaisons automatiques

    Les calculs statiques ne devraient pas être un fardeau pour vous, mais un plaisir - c'est ce que garantit le programme FEM RFEM 6. Il vous permet une modélisation rapide et facile, un calcul statique et dynamique ainsi qu'un dimensionnement de modèles avec des éléments de barre, de plaque, de disque, de pliage, de coque et de volume.

    Grâce au concept logiciel modulaire, vous pouvez équiper RFEM de divers modules complémentaires et l'utiliser ainsi dans les domaines les plus variés.

    Assemblage acier
    Subnavigation
    01
    Aperçu
    02
    Fonctionnalités
    03
    Interface
    04
    Modélisation
    05
    Charges et combinaisons
    06
    Calcul et résultats
    07
    Interfaces
    08
    Dlubal Center
    09
    Vos premiers pas

    Génération simple et rapide des charges et création automatique des combinaisons de charges

    Nombre total d'articles : 13
    Fonctionnalité 002012 | Génération des charges de neige
    • Modélisation | Chargement
    • RFEM 6
    • RSTAB 9
      • Eurocode 1
      • CTE
      • ASCE 7

    Génération de charges de neige

    Vos structures doivent également résister aux chutes de neige ? L’assistant de charges de neige vous permet de générer des charges de neige sous forme de charges linéiques ou surfaciques.

    Les normes suivantes sont disponibles :

    • Union européenne | Drapeau 1991-1-3 et annexes nationales (Union Européenne)
    • Suisse | Drapeau SIA 261 (Suisse)
    • FR | Drapeau ASCE 7 (États-Unis)
    • Canada | Drapeau NBC (Canada)
    • Drapeau de l'Espagne CTE DB-SE-AE (Espagne)
    • République populaire de Chine | Drapeau GB 50009 (Chine)
    • Inde | Drapeau IS 875 (Inde)
    Fonctionnalité 002013 | Génération des charges de vent
    • Modélisation | Chargement
    • RFEM 6
    • RSTAB 9
      • Eurocode 1
      • CTE
      • ASCE 7
      • NBC 2015 | NBC 2020

    Génération de charges de vent

    Même les charges de vent ne posent aucun problème pour votre planification. Vous pouvez générer automatiquement des charges de vent comme charges de barres ou de surfaces (RFEM) pour les composants suivants :

    • Murs verticaux
    • Toitures-terrasses
    • Toitures à un seul vesant
    • Toits à double versant
    • Murs verticaux avec toiture à double versant
    • Murs verticaux avec toiture terrasse/un seul versant

    Les normes suivantes sont à votre disposition :

    • Union européenne | Drapeau EN 1991-1-4 et annexes nationales (Union européenne)
    • Suisse | Drapeau SIA 261 (Suisse)
    • FR | Drapeau ASCE 7 (États-Unis)
    • Canada | Drapeau NBC (Canada)
    • Drapeau de l'Espagne CTE DB-SE-AE (Espagne)
    • Drapeau de l'Afrique du Sud SANS 10160 (Afrique du Sud)
    • République populaire de Chine | Drapeau GB 50009 (Chine)
    • Drapeau de l'Italie NTC (Italie)
    Fonctionnalité 002014 | Génération de charges surfaciques en charges de barre/linéiques
    • Modélisation | Chargement
    • RFEM 6
    • RSTAB 9

    Génération de charges de barre/linéiques à partir de charges surfaciques

    Utilisez tous les types de charges sans difficulté. Vous avez la possibilité de convertir automatiquement les charges surfaciques en charges de barre ou en charges linéiques (RFEM).
    Pour les charges de barre basées sur des charges surfaciques, vous devez définir un plan via les nœuds de coin ou sélectionner des cellules dans le graphique. Puis, le reste fonctionne tout seul.

    Fonctionnalité 002015 | Génération de charges de barre à partir de charges linéiques libres
    • Modélisation | Chargement
    • RFEM 6
    • RSTAB 9

    Génération de charges de barre à partir de charges linéiques libres

    Il existe également une fonctionnalité très utile pour les modèles de barres tels que les grillages de poutres. Cette dernière vous permet de définir des charges linéiques libres (provenant par exemple des bandes transporteuses) et de les transférer proportionnellement aux barres.

    Fonctionnalité 002018 | Normes
    • Modélisation | Chargement
    • RFEM 6
    • RSTAB 9
      • Eurocode 0

    Génération automatique des combinaisons de charges | Normes

    Avec les logiciels Dlubal, vous planifiez des structures dans le monde entier de manière sûre et simple. Dans les paramètres de base, choisissez parmi une variété de normes. Vous pouvez également décider si des combinaisons doivent être générées automatiquement.

    Les normes suivantes sont disponibles :

    • Union européenne | Drapeau EN 1990 (Union Européenne)
    • Union européenne | Drapeau EN 1990 | Bois (Union Européenne)
    • Union européenne | Drapeau EN 1990 | Ponts routiers (Union Européenne)
    • Union européenne | Drapeau EN 1990 | Grues (Union Européenne)
    • Union européenne | Drapeau EN 1990 | Géotechnique (Union Européenne)
    • Union européenne | Drapeau EN 1990 | Base + Bois (Union Européenne)
    • Union européenne | Drapeau EN 15512 (Union Européenne)
    • FR | Drapeau ASCE 7 (USA)
    • FR | Drapeau ASCE 7 | Bois (USA)
    • FR | Drapeau ASCE 7 | Verre (USA)
    • FR | Drapeau ACI 318 (USA)
    • FR | Drapeau IBC (USA)
    • Canada | Drapeau CAN/CSA (Canada)
    • Canada | Drapeau NBC (Canada)
    • Canada | Drapeau NBC | Bois (Canada)
    • Drapeau Brésil NBR 8681 (Brésil)
    • Drapeau Brésil NBR 7190-1 | Bois (Brésil)
    • Inde | Drapeau IS 800 (Inde)
    • Suisse | Drapeau SIA 260 (Suisse)
    • Suisse | Drapeau SIA 260 | Bois (Suisse)
    • FR-FR | Drapeau BS 5950 (Royaume-Uni)
    • République populaire de Chine | Drapeau GB 55001 | GB 55002 (Chine)
    • République populaire de Chine | Drapeau GB 50009 | GB 50011 (Chine)
    • République populaire de Chine | Drapeau GB 50068 | GB 50011 (Chine)
    • République populaire de Chine | Drapeau GB 50007 | GB 50011 (Chine)
    • Drapeau de l'Espagne CTE DB-SE (Espagne)
    • Drapeau de l'Afrique du Sud SANS 10160-1 (Afrique du Sud)
    • Drapeau de l'Afrique du Sud SANS 10163-1 | Bois (Afrique du Sud)
    • Drapeau de l'Italie NTC (Italie)
    • Drapeau de l'Italie NTC | Bois (Italie)
    • Australie | Drapeau AS/NZS 1170.0 (Australie)
    • Russie | Drapeau SP 20.13330 (Russie)
    • Turquie TSC | Acier (Turquie)
    • Turquie TSC (Turquie)

    Les annexes nationales suivantes sont disponibles pour la norme européenne EN :

    • DK | Drapeau DIN | 2012-08 (Allemagne)
    • Union européenne | Drapeau CEN | 2010-04 (Union Européenne)
    • Bulgarie | Drapeau BDS | 2015-02 (Bulgarie)
    • FR-FR | Drapeau BS | 2009-06 (Royaume-Uni)
    • CS | Drapeau CSN | 2015-05 (République Tchèque)
    • Drapeau de Chypre CYS | 2010-06 (Chypre)
    • Drapeau Danemark DS | 2013-05 (Danemark)
    • Pavillon Grec ELOT | 2009-01 (Grèce)
    • Drapeau de l'Estonie EVS | 2010-04 (Estonie)
    • Drapeau de l'Irlande I.S. | 2010-03 (Irlande)
    • Drapeau Luxembourg ILNAS | 2020-03 (Luxembourg)
    • Drapeau Lituanie LST | 2012-01 (Lituanie)
    • Drapeau Lettonie LVS | 2015-01 (Lettonie)
    • Drapeau de la Malaisie MS | 2010-05 (Malaisie)
    • Drapeau Belgique NBN | 2015-07 (Belgique)
    • Drapeau des Pays-Bas NEN | 2019-11 (Pays-Bas)
    • Drapeau de la France NF | 2011-12 (France)
    • Drapeau Portugal NP | 2009-12 (Portugal)
    • Drapeau Norvège NS | 2016-05 (Norvège)
    • Autriche | Drapeau ÖNORM | 2013-03 (Autriche)
    • Drapeau Pologne PN | 2010-09 (Pologne)
    • Drapeau de la Finlande SFS | 2010-09 (Finlande)
    • Drapeau de la Slovénie SIST | 2010-09 (Slovénie)
    • Drapeau de la Roumanie SR | 2009-10 (Roumanie)
    • Drapeau de Singapour SS | 2012-06 (Singapour)
    • Drapeau de la Suède SS | 2019-01 (Suède)
    • Drapeau Slovaquie STN | 2010-11 (Slovaquie)
    • Drapeau de la Biélorussie TKP | 2011-11 (Biélorussie)
    • Drapeau de l'Espagne UNE | 2019-04 (Espagne)
    • Drapeau de l'Italie UNI | 2010-10 (Italie)
    Génération automatique de cas et de combinaisons de charges dans une fenêtre organisée
    • Modélisation | Chargement
    • RFEM 6
    • RSTAB 9

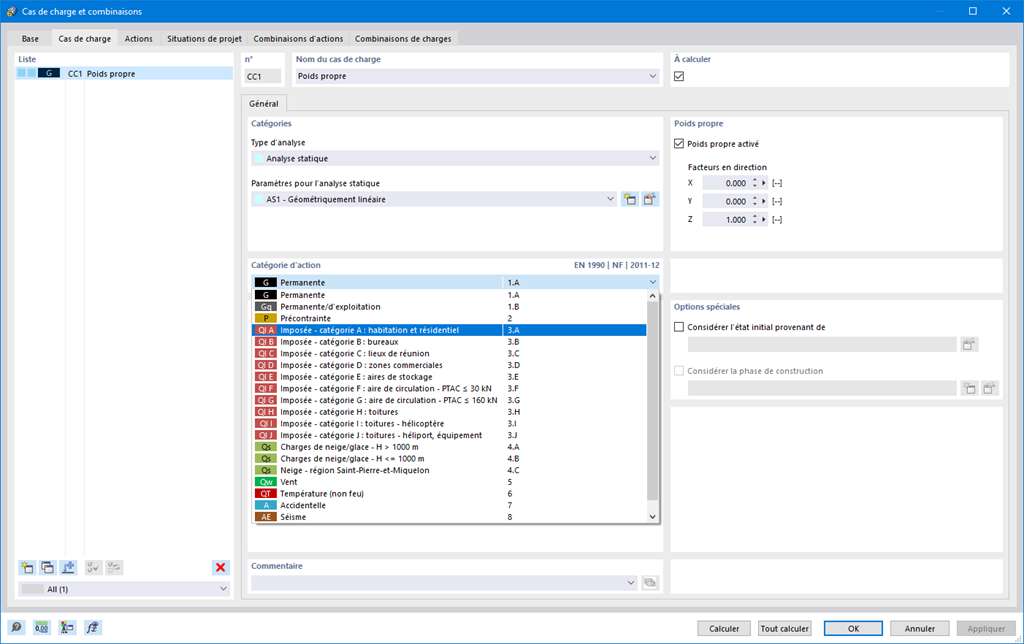
    Cas de charge et combinaisons

    Pour vous assurer que vos structures peuvent supporter toutes les charges, consultez la boîte de dialogue « Cas de charge et combinaisons ». Cette boîte de dialogue permet de créer et gérer des cas de charge. De plus, vous pouvez générer des combinaisons d'actions et de charges ainsi que des situations de projet. Vous pouvez assigner les catégories d'action de la norme sélectionnée aux cas de charge individuels. Si vous avez assigné plusieurs charges à une catégorie d'action, elles peuvent agir simultanément ou alternativement (par exemple, vent agissant de la gauche ou de la droite).

    Fonctionnalité 002020 | Expressions de combinaison
    • Modélisation | Chargement
    • RFEM 6
    • RSTAB 9

    Expressions de combinaison

    Si vous souhaitez effectuer une combinaison d'actions, vous êtes au bon endroit. Pour la combinaison d'actions à l'état limite ultime et à l'état limite de service, vous pouvez sélectionner différentes situations de projet selon la norme (par exemple, ELU (STR/GEO) - permanente/transitoire, ELS - quasi-permanente, etc.). De plus, vous avez la possibilité d'intégrer des imperfections dans la combinaison et de déterminer des cas de charge qui ne doivent pas être combinés avec d'autres (par exemple, la charge de la toiture sans charge de neige).

    Fonctionnalité 002021 | Situation de projet accidentelle (par exemple, plaine d'Allemagne du Nord)
    • Modélisation | Chargement
    • RFEM 6

    Situation de projet accidentelle

    Vos structures doivent également résister à des conditions inhabituelles ? Sélectionnez ensuite la situation de projet 'Accidentelle'. Les actions accidentelles telles que les tremblements de terre, les charges d'explosion, les collisions et bien d'autres sont considérées automatiquement. De plus, vous pouvez sélectionner la situation de projet {$>Neige exceptionnelle' pour considérer automatiquement la {$>plaine du nord de l'Allemagne' lors de l'application des normes allemandes.

    Fonctionnalité 002023 | Combinaisons d’actions
    • Modélisation | Chargement
    • RFEM 6

    Combinaisons d'actions

    Souhaitez-vous combiner des actions ? Dans ce cas, utilisez cette fonctionnalité. Avec celle-ci, les actions sont superposées selon les expressions de combinaison et affichées comme des « combinaisons d'actions ». Vous pouvez définir quelles combinaisons d'actions seront finalement utilisées pour générer des combinaisons de charges ou de résultats. En fonction des combinaisons d'actions créées, vous pouvez estimer comment les expressions de combinaison affectent le nombre de combinaisons.

    Fonctionnalité 002024 | Combinaisons de charge
    • Modélisation | Chargement
    • RFEM 6

    Combinaisons de charges

    RFEM 6 met à votre disposition un certain nombre de fonctionnalités utiles et efficaces pour travailler avec des combinaisons de charges. Vous pouvez additionner les cas de charge présents dans les combinaisons de charge en tenant compte des facteurs correspondants (coefficients de sécurité partielle et de combinaison, coefficients relatifs aux classes de conséquences des dommages, etc.), puis les calculer. Générez automatiquement les combinaisons de charges selon les expressions de combinaison de la norme. Le calcul peut être effectué selon la théorie du premier ordre, l’analyse du second ordre ou l’analyse des grandes déformations, ainsi que l’analyse post-critique. Vous avez également la possibilité de définir si les efforts internes doivent être rapportés à la structure déformée ou non.

    Fonctionnalité 002025 | Combinaisons de résultats
    • Résultats
    • RFEM 6

    Combinaisons de résultats

    Faites aussi confiance à RFEM 6 pour les combinaisons de résultats. En premier lieu, vous pouvez calculer les cas de charge présents dans les combinaisons de résultats. Les résultats sont ensuite superposés en considérant les facteurs correspondants. Vous avez la possibilité de superposer les résultats des cas de charge, des combinaisons de charges et d'autres combinaisons de résultats dans les combinaisons de résultats. Les efforts internes sont ajoutés par défaut, mais vous avez la possibilité d'effectuer une superposition quadratique, ce qui est pertinent pour vos analyses dynamiques.

    Zuordnung der Bemessungssituationen zu den Kombinationsregeln
    • Modélisation | Structure
    • RFEM 6

    Modification des rigidités/considération des déformations initiales

    Ne perdez pas de vue les rigidités et les déformations initiales de vos modèles. Dans les cas de charge individuels ou les combinaisons de charges, vous pouvez modifier les rigidités des matériaux, les sections, les appuis nodaux, linéiques, surfaciques, les articulations linéiques et d'extrémité de barre pour toutes les barres ou celles sélectionnées. Vous pouvez également considérer les déformations initiales d'autres cas de charge ou combinaisons de charges.

    Boutique en ligne

    Configurez votre propre package de logiciels et trouvez les prix en ligne !

    • Famille de programmes RFEM 6
    • Famille de programmes RSTAB 9
    • Services Web
    Vers la boutique en ligne

    Calculez votre prix

    5 320,00 USD
    +900,00 USD
    Halle avec toit en arc
    Montant total 6 220,00 USD
    Logiciels de calcul de structures
    Dlubal Software SARL

    32, rue de Cambrai
    75019 Paris
    France

    +33 9 80 40 58 20 [email protected]
    Dlubal Software GmbH

    Am Zellweg 2
    93464 Tiefenbach
    Allemagne

    +49 9673 9203-0 [email protected]
    Solutions
    • Structures en béton armé
    • Structures acier
    • Structures en bois
    • Assemblages acier
    Produits
    • RFEM 6
    • RSTAB 9
    • RSECTION 1
    • RWIND 3
    Support technique
    • Foire aux Questions (FAQ)
    • Poser une question
    • Carte des charges de neige, des vitesses de vent et des charges sismiques
    • Contacter notre équipe commerciale
    Actualités
    • S’abonner à la newsletter
    • Actualités
    • Vue d'ensemble des événements Dlubal
    • Formations en ligne
    Ressources
    • Télécharger la version d’essai complète
    • Soumettre un projet client
    • Projets clients
    • Manuels en ligne
    Rejoindre l'équipe Dlubal
    Communauté Dlubal YouTube Facebook Pinterest TikTok Instagram
    © 2001-2026 Dlubal Software GmbH | Tous droits réservés
    Mentions légales
    À propos
    Plan du site
    Langue
    • Deutsch
    • English
    • Français
    • Español
    • Português
    • Italiano
    • Česky
    • Polski
    • Pусский
    • 中文(简体)