267x
004961
2023-02-17

知识库 001883 | 在 RFEM6 中按照规范 AISC 360-22 进行板梁设计

主题:
在 RFEM6 中按照规范 AISC 360-22 进行板梁设计

注释:
对于大跨度的建筑工程,板梁是一种经济的选择。 截面为工字钢的钢板梁和两块腹板分别采用深腹板和薄腹板来满足其受剪承载力和翼缘间距。 由于其高厚比 (h/tw) 很大,因此可能需要设置横向加劲肋来加固细长腹板。

论文摘要:
在 RFEM 6 中使用杆件横向加劲选项,可以沿杆件长度方向添加所需的加劲。 由加劲肋增加的抗剪强度可以在钢结构设计模块中考虑。

AISC 章节 G2“I 形杆件和槽钢”[1]分为四个部分:

  • G2.1 无张力场作用的腹板抗剪强度
  • G2.2 a/h ≤ 3的内部腹板考虑的抗剪强度
  • G2.3 a/h ≤ 3 端部腹板考虑抗剪强度
  • G2.4 横向加劲

什么是张力场作用?

【张力场效应(TFA)】是指腹板设计为具有显着的屈曲后强度时产生的现象。 后翘曲状态下,腹板仍可通过拉力承受荷载。

在以前版本的 AISC 中,当 a/h 不超过 3.0 时,只有 '''内部''' 腹板可以考虑拉力作用,其中 '''' 为加劲肋之间的净距离, ''''' 净距离, ''''h' ' 是翼缘间距。
在 AISC 2022 中,'''端部'''腹板也可以考虑部分拉力场作用。 根据最近的试验和有限元模拟的结果表明,通过在翼缘和轴承加劲肋处形成塑性铰可以发展受拉场作用(AISC 注释)。

示例

对于由 RFEM 模型获得的抗剪强度,在 AISC 2022 案例 [2] 中的示例 G.8A 和 G.8B 进行了比较。 该梁长 5 米,高 3 米,1.5 英寸厚 x 16 英寸宽翼缘,腹板厚 5/16 英寸。 受压翼缘采用连续支撑,这意味着可以在程序中停用弯扭屈曲 (LTB) 验算。

组合梁可以在截面类型为【参数化 - 薄壁】,制造类型为【焊接】的情况下生成。

1) 检查是否按照 AISC 第 G2.4 节需要设置横向加劲肋

如果满足下列条件之一,则不需要横向加劲肋。

  • h/tw 小于 2.54 ²(E/Fy)

33.0 in/0.3125 in = 105.6 大于 2.54*²(29000 ksi/50 ksi) = 61.2

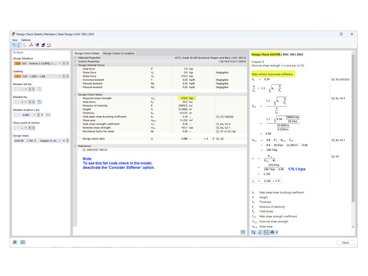
  • 所需抗剪强度小于可用强度。

如“设计验算 GG6100”所示,所需的抗剪强度 (210.0 kips) 大于可用的抗剪强度 (176.1 kips)。

  • 因为上述条件都不满足,所以需要横向加劲肋。

2) 确定加劲肋间距

对于 50 ksi 的材料,AISC 钢结构手册 [3] 中的表 3-17a、3-17b 和 3-17c 可以帮助您根据宽厚比和要求的应力来确定所需的加劲肋间距。 替代地,可以通过反复试验和错误的方法来确定该间距。

在本例中,端部板的间距为in。 使用'所选杆件的结果图'工具可以很容易地确定该位置所需的抗剪强度。 在第一个区域的末端,Vz = 183.7 kips 超过了可用强度 = 176.1 kips。 因此还需要添加额外的 90 度间距的加劲肋。 不需要第三个面板,因为 V = 127.5kips 小于 176.1 kips。

3)在RFEM中的“杆件类型”下添加“杆件横向加劲肋”

程序提供了以下几种加劲肋。 在本例中,“端板”用于杆件的始端和末端。 【平面】用于中间加劲肋。 程序可以指定每个加劲肋的位置、材料和尺寸。
因为激活了钢结构设计模块,所以【考虑加劲】选项才可用。 该选项可以打开或关闭,以便考虑每个单独加劲肋对设计的影响。
对于“端板”,可以将加劲肋考虑为'非刚性'或'刚性'。 当按照章节 G2.3 对端部板件考虑拉力场分项作用时,选择“非刚性”。 当选择“刚性”时,端部面板的计算按照截面 G2.2(as an interior panel)。 RFEM中的“刚性”加劲肋是一个“隐藏”的模型,使用两个紧密排列的加劲肋。

由此产生的翘曲弹簧是自动计算的。 分析中不考虑
翘曲扭转 (7自由度) 模块导入。 在计算时,横向加劲肋对刚度没有影响。



;