79x
005426
2025-05-30

005689 | 我可以在钢结构设计对话框中根据 CSA S16 设计截面等级 4 的杆件吗?

问题:
我可以在钢结构设计模块中根据 CSA S16 设计截面等级 4 的杆件吗?

答案:
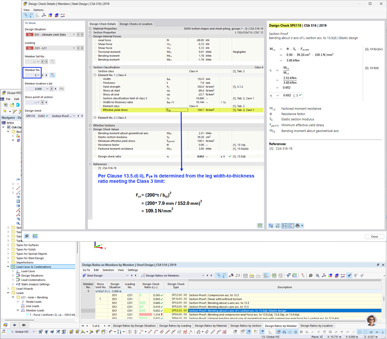
从 RFEM 6.10.0009 版本开始,第 4 类截面的杆件可以按照 CSA S16 进行设计(2014 和 2019)[1]。
对于腹板和翼缘都为第 4 级的构件,可按照 CSA S136-16 [2] 进行设计。

图 1 总结了该设计方法对不同等级 4 截面的设计方法。

图2显示了使用有效截面模量设计方案计算抗弯承载力Mr的示例。

图3显示的是根据有效屈服应力计算抗弯承载力Mr的设计示例。


链接


;