477x
001932
2025-01-21

Modificação da rigidez da superfície no RFEM 6: métodos, aplicações e informações práticas

Este artigo descreve as várias abordagens disponíveis no RFEM 6 para modificar a rigidez de superfícies, enfatizando sua aplicação e o impacto na análise estrutural.

Modificar a matriz de rigidez permite que engenheiros ajustem o comportamento de elementos estruturais para atender a requisitos específicos de projeto ou simular condições únicas. Este artigo descreve as várias abordagens disponíveis no RFEM 6 para modificar a rigidez de superfície, enfatizando sua aplicação e o impacto na análise estrutural.

Compreendendo a Matriz de Rigidez

A matriz de rigidez representa a relação entre forças aplicadas e deslocamentos resultantes em uma estrutura. Modificar seus componentes permite que engenheiros influenciem como a estrutura responde a cargas. Os métodos principais no RFEM 6 para modificação de rigidez de superfície incluem:

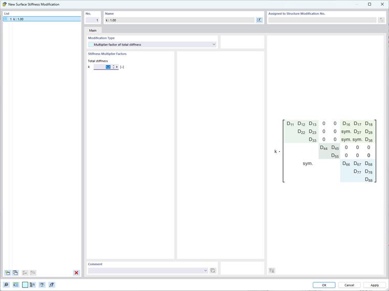
1. Modificação Total de Rigidez

Esta abordagem envolve escalar uniformemente todos os elementos da matriz de rigidez por um único fator k (Imagem 1), aumentando ou diminuindo efetivamente a rigidez total da superfície. É particularmente útil para ajustes proporcionais em toda a superfície. As principais aplicações desta abordagem incluem:

  • Fazer ajustes globais para simular superfícies com rigidez aumentada ou reduzida.
  • Modelagem simplificada de superfícies com propriedades materiais consistentes.

2. Modificações Parciais de Rigidez, Peso e Massa

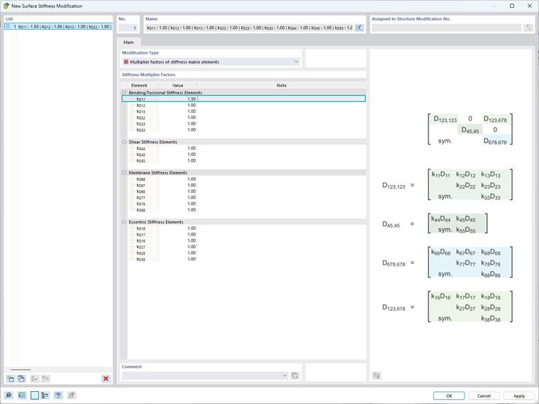
Neste método, componentes específicos da matriz de rigidez, bem como pesos e massas associados, são ajustados individualmente (Imagem 2). Isso permite modificações direcionadas enquanto mantém outras propriedades inalteradas, proporcionando um controle mais preciso sobre o comportamento estrutural.

Para aplicar corretamente as modificações desejadas, é crucial identificar os termos específicos da matriz nos quais focar. Isso requer um entendimento sobre quais termos correspondem à rigidez de flexão e torção, rigidez ao corte, rigidez de membrana e rigidez excêntrica. Para ajudá-lo com isso, fornecemos a Imagem 3.

Assim, ao definir o fator kb, por exemplo, você está modificando todos os termos da matriz de rigidez de flexão e torção da seguinte maneira:

Um exemplo dessa aplicação é abordar os efeitos de fluência e retração em um deck composto de aço-concreto. Em tais estruturas, efeitos de longo prazo como fluência e retração no componente de concreto levam a uma redução na rigidez de flexão e torção do deck. Para considerar esses efeitos, os termos de flexão e torção na matriz de rigidez de superfície (ver Imagem 2-4) podem ser escalados uniformemente por um fator (ou seja, kb) representando a redução dependente do tempo na rigidez.

O mesmo princípio se aplica ao modificar os fatores relevantes para rigidez ao corte, rigidez de membrana, rigidez excêntrica e peso. Ajustes direcionados, como modificar a rigidez de flexão enquanto mantém propriedades de corte e membrana, ou vice-versa, permitem:

  • Simular o comportamento de materiais complexos ou compostos em várias camadas.
  • Abordar efeitos de fluência e retração em decks compostos de aço-concreto.

3. Modificação de Rigidez Específica a Elementos

Este método permite o ajuste de elementos individuais dentro da matriz de rigidez, aplicando fatores únicos a cada um (Imagem 5). Por exemplo, você pode modificar independentemente os fatores associados à rigidez de flexão, como kD11 ou kD22, permitindo controlar a rigidez de flexão separadamente ao longo dos eixos x e y. Uma aplicação prática disso é uma placa composta com fibras predominantemente orientadas ao longo do eixo x, resultando em rigidez significativamente maior nessa direção. Para considerar este comportamento anisotrópico, o termo de rigidez de flexão kD11, que corresponde ao D11 na matriz de rigidez de superfície, pode ser aumentado enquanto mantém outros termos inalterados. Este nível de controle não é alcançável com o método de modificação de rigidez parcial, pois aplica ajustes de rigidez uniformemente a todos os termos relacionados à flexão ou torção.

Este nível de modificação detalhada é particularmente útil para:

  • Simular comportamentos complexos de materiais
  • Abordar efeitos localizados dentro da estrutura

4. Modificação de Rigidez Específica a Normas: ACI 318-9 & CSA A23.3-19

No RFEM 6, podem ser aplicadas modificações de superfície de acordo com a Seção 6.6.3.1.1 do ACI 318-19 e a Cláusula 10.14.1.2 do CSA A23.3-19. O software incorpora efetivamente reduções de rigidez para membros e superfícies de concreto em vários tipos de elementos. As opções disponíveis incluem paredes fissuradas e não fissuradas, placas planas, lajes, vigas e colunas. O programa usa fatores multiplicadores diretamente provenientes da Tabela 6.6.3.1.1(a) e Tabela 10.14.1.2. Para mais detalhes, consulte o seguinte artigo da base de conhecimento: KB 1732 | Modificação da rigidez do betão no RFEM 6 segundo a ACI 318-19 e CSA A23.3:19

Conclusão

Ajustar a matriz de rigidez de superfície permite que engenheiros personalizem o comportamento desses elementos estruturais para satisfazer necessidades específicas de projeto ou replicar condições únicas. No entanto, implementar essas modificações exige uma avaliação cuidadosa do contexto estrutural e dos objetivos desejados, pois alterações na matriz de rigidez afetam diretamente a distribuição de tensões e deformações dentro da estrutura. Software avançado de análise estrutural, incluindo o desenvolvido pela Dlubal, oferece ferramentas como a opção de “Modificação de Rigidez de Superfície” para realizar essas ajustes de maneira eficiente, simplificando o processo de projeto e análise.


Autor

A Eng.ª Kirova é responsável pela criação de artigos técnicos e presta apoio técnico aos clientes da Dlubal.

Ligações


;