474x
001932
21. Januar 2025

Modifizierung der Flächensteifigkeit in RFEM 6: Methoden, Anwendungen und praktische Erkenntnisse

Dieser Artikel skizziert die verschiedenen Ansätze, die in RFEM 6 zur Modifikation der Flächensteifigkeit verfügbar sind, und betont ihre Anwendung sowie den Einfluss auf die Strukturanalyse.

Eine Modifikation der Steifigkeitsmatrix ermöglicht es Ingenieuren, das Verhalten von Strukturelementen so anzupassen, dass spezifische Entwurfsanforderungen erfüllt oder einzigartige Bedingungen simuliert werden. Dieser Artikel skizziert die verschiedenen in RFEM 6 verfügbaren Ansätze zur Modifikation der Flächensteifigkeit, wobei Anwendung und Auswirkungen auf die Strukturanalyse betont werden.

Verständnis der Steifigkeitsmatrix

Die Steifigkeitsmatrix stellt die Beziehung zwischen den aufgebrachten Kräften und den daraus resultierenden Verschiebungen in einer Struktur dar. Eine Modifikation ihrer Komponenten ermöglicht es Ingenieuren, zu beeinflussen, wie die Struktur auf Lasten reagiert. Die primären Methoden in RFEM 6 zur Modifikation der Flächensteifigkeit umfassen:

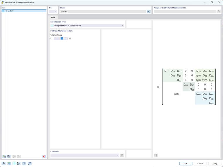
1. Totale Steifigkeitsmodifikation

Dieser Ansatz beinhaltet das gleichmäßige Skalieren aller Elemente der Steifigkeitsmatrix mit einem einzigen Faktor k (Bild 1), wodurch die Gesamtsteifigkeit der Oberfläche effektiv erhöht oder verringert wird. Dies ist besonders nützlich für proportionale Anpassungen über die gesamte Oberfläche hinweg. Die Hauptanwendungen dieses Ansatzes umfassen:

  • Globale Anpassungen zur Simulation von Oberflächen mit erhöhter oder verringerter Steifigkeit.
  • Vereinfachte Modellierung von Oberflächen mit einheitlichen Materialeigenschaften.

2. Partielle Steifigkeits-, Gewichts- und Massenmodifikationen

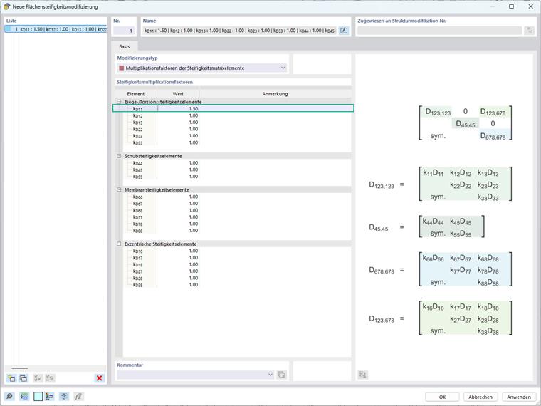
Bei dieser Methode werden spezifische Komponenten der Steifigkeitsmatrix sowie die zugehörigen Gewichte und Massen individuell angepasst (Bild 2). Dies ermöglicht gezielte Modifikationen, während andere Eigenschaften unverändert bleiben, was eine präzisere Kontrolle über das strukturelle Verhalten bietet.

Um die gewünschten Modifikationen korrekt anzuwenden, ist es entscheidend, die spezifischen Matrizenbegriffe zu identifizieren, auf die man sich konzentrieren soll. Dies erfordert ein Verständnis dafür, welche Begriffe der Biege- und Torsionssteifigkeit, Schubsteifigkeit, Membransteifigkeit und exzentrischen Steifigkeit entsprechen. Um Sie dabei zu unterstützen, haben wir Bild 3 bereitgestellt.

Daher ändern Sie durch die Definition des kb-Faktors beispielsweise alle Biege- und Torsionssteifigkeitsmatrix-Begriffe auf folgende Weise:

Ein Anwendungsbeispiel hierfür ist das Berücksichtigen von Kriech- und Schwindeffekten auf ein Verbunddeck aus Stahlbeton. In solchen Strukturen führen langfristige Effekte wie Kriechen und Schwinden der Betonschicht zu einer Reduzierung der Biege- und Torsionssteifigkeit des Decks. Um diese Effekte zu berücksichtigen, können die Biege- und Torsionsbegriffe in der Flächensteifigkeitsmatrix (siehe Bild 2-4) einheitlich mit einem Faktor (also kb) skaliert werden, der die zeitabhängige Reduktion der Steifigkeit darstellt.

Dasselbe Prinzip gilt bei der Anpassung der relevanten Faktoren für Schubsteifigkeit, Membransteifigkeit, exzentrische Steifigkeit und Gewicht. Gezielte Anpassungen, wie das Modifizieren der Biegesteifigkeit unter Beibehaltung der Schub- und Membraneigenschaften oder umgekehrt, ermöglichen:

  • Die Simulation des Verhaltens komplexer mehrschichtiger oder Verbundmaterialien.
  • Das Berücksichtigen von Kriech- und Schwindeffekten in Verbunddecken aus Stahlbeton.

3. Elementspezifische Steifigkeitsmodifikation

Dieses Verfahren ermöglicht die Anpassung einzelner Elemente innerhalb der Steifigkeitsmatrix durch das Anwenden einzigartiger Faktoren auf jedes von ihnen (Bild 5). Zum Beispiel können Sie die Faktoren, die der Biegesteifigkeit zugeordnet sind, wie kD11 oder kD22, unabhängig ändern, sodass Sie die Biegesteifigkeit getrennt entlang der x- und y-Achsen steuern können. Eine praktische Anwendung hierfür ist eine Verbundplatte mit Fasern, die überwiegend entlang der x-Achse orientiert sind, was zu einer erheblich höheren Steifigkeit in dieser Richtung führt. Um dieses anisotrope Verhalten zu berücksichtigen, kann der Biegesteifigkeitsbegriff kD11, der dem D11 in der Flächensteifigkeitsmatrix entspricht, erhöht werden, während andere Begriffe unverändert bleiben. Dieses Maß an Kontrolle ist mit der partielle Steifigkeitsmodifikationsmethode nicht erreichbar, da diese Steifigkeitsanpassungen einheitlich auf alle Biege- oder Torsionsbezogenen Begriffe anwendet.

Dieses Maß an detaillierter Modifikation ist besonders nützlich für:

  • Die Simulation komplexer Materialverhalten
  • Das Berücksichtigen lokalisierter Effekte innerhalb der Struktur

4. Normspezifische Steifigkeitsmodifikation: ACI 318-9 & CSA A23.3-19

In RFEM 6 können Flächenmodifikationen gemäß Abschnitt 6.6.3.1.1 von ACI 318-19 und Klausel 10.14.1.2 von CSA A23.3-19 angewendet werden. Die Software integriert effektiv Steifigkeitsreduktionen für Betonelemente und Oberflächen über verschiedene Elementtypen hinweg. Verfügbare Optionen umfassen gerissene und ungerissene Wände, Flachplatten, Platten, Balken und Säulen. Das Programm verwendet Multiplikatorfaktoren direkt aus Tabelle 6.6.3.1.1(a) und Tabelle 10.14.1.2. Weitere Details finden Sie im folgenden Wissensdatenbankartikel: KB 1732 | Änderung der Betonsteifigkeit in RFEM 6 nach ACI 318-19 und CSA A23.3:19

Fazit

Die Anpassung der Flächensteifigkeitsmatrix ermöglicht es Ingenieuren, das Verhalten dieser Strukturelemente nach spezifischen Entwurfsbedürfnissen anzupassen oder einzigartige Bedingungen zu replizieren. Allerdings erfordern diese Modifikationen eine sorgfältige Bewertung des strukturellen Kontexts und der gewünschten Ziele, da Änderungen an der Steifigkeitsmatrix direkt die Verteilung von Spannungen und Verformungen innerhalb der Struktur beeinflussen. Fortgeschrittene Strukturanalyse-Software, einschließlich der von Dlubal entwickelten, bieten Werkzeuge wie die Option „Flächensteifigkeitsmodifikation“, um diese Anpassungen effizient durchzuführen und den Entwurfs- und Analyseprozess zu straffen.


Autor

Frau Kirova ist bei Dlubal zuständig für die Erstellung von technischen Fachbeiträgen und unterstützt unsere Anwender im Kundensupport.

Links


;