3581x
003346
2019-07-29

Combinação manual de cargas sísmicas de acordo com regras de sobreposição

Gerei cargas sísmicas manualmente. Wie kann ich diese nun nach den Überlagerungsregeln der Norm kombinieren?


Resposta:

Se definiu os casos de carga com cargas sísmicas e não consegue combiná-los no módulo adicional RF-/DYNAM Pro, a combinação automática não deve ser utilizada para isso. Nachfolgend sind die Schritte erläutert, wie Sie die manuelle Kombinatorik definieren:

  • Je nachdem ob Sie die SRSS- oder die CQC-Regel verwenden wollen, müssen Sie diese eventuell in den Basisangaben aktivieren (nur im Falle der CQC-Regel notwendig). Für die CQC-Regel müssen zusätzliche Parameter aktiviert werden, dies kann in den Lastfällen eingestellt werden.
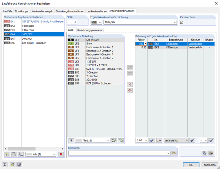
  • Erstellen Sie jeweils eine Ergebniskombination pro Richtung. Fügen Sie alle Lastfälle hinzu, in denen Sie Erdbeben-Einwirkungen in diese Richtung definiert haben. Die Art der Überlagerung kann dann in den Berechnungsparametern definiert werden.
  • Als nächstes werden die Richtungen in weiteren Ergebniskombinationen überlagert. Hierfür gibt z.B. der Eurocode 8 die 100/30% Regel vor. Dazu fügen Sie die Ergebniskombinationen der einzelnen Richtungen mit "und" hinzu und ändern die Faktoren zu 1,0 für die dominante Richtung und 0,3 für die anderen Richtungen. Es muss jeweils eine Ergebniskombination für jede Richtung erstellt werden.
  • Zum Schluss wird eine weitere Ergebniskombination erstellt, welche dann für die Bemessung verwendet werden kann. In dieser werden die Erdbebenlasten mit den ständigen und den Nutzlasten überlagert (Bildung der außergewöhnlichen Kombination). Beachten Sie, dass die Ergebniskombinationen für Erdbeben mit "oder" hinzugefügt werden müssen.

Autor

A Eng.ª Effler é responsável pelo desenvolvimento de produtos para análises dinâmicas e fornece apoio técnico aos nossos clientes.

Downloads


;