3581x
003346
29.7.2019

Ruční kombinace seizmických zatížení podle pravidel superpozice

Ručně jsem vytvořil seizmická zatížení. Jak je mohu kombinovat podle pravidel superpozice dané normy?


Odpověď:

Pokud jste definovali zatěžovací stavy se seizmickými zatíženími a nenechali jste je kombinovat pomocí přídavného modulu RF-/DYNAM Pro, neměli byste k tomu použít automatickou kombinatoriku. Následující kroky popisují, jak můžete definovat ruční kombinatoriku:

  • Podle toho, zda se má použít pravidlo SRSS nebo CQC, budete možná toto muset aktivovat v základních údajích (nezbytné pouze pro pravidlo CQC). U pravidla CQC je nutné aktivovat další parametry, které lze nastavit v zatěžovacích stavech.
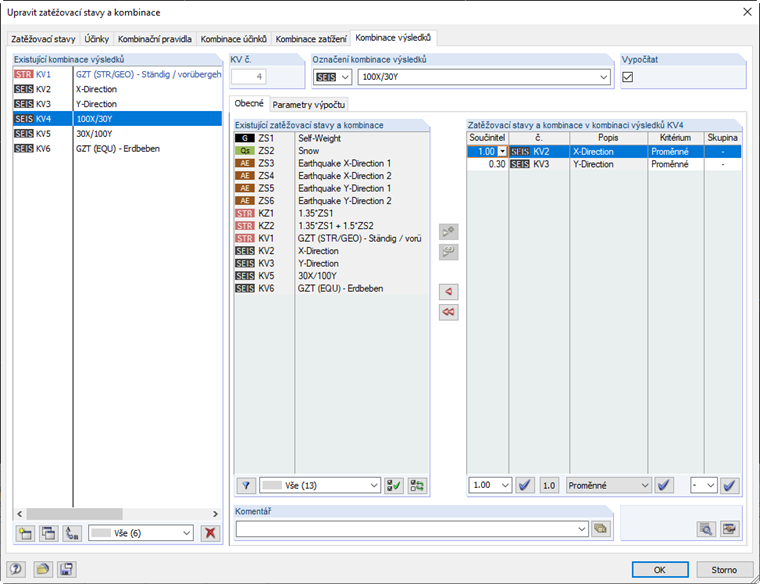
  • Vytvořte kombinaci výsledků pro každý směr. Přidejte všechny zatěžovací stavy, v nichž jste definovali seizmické zatížení pro tento směr. Typ superpozice je poté možné zadat v parametrech výpočtu.
  • V dalším kroku jsou směry superponovány do dalších kombinací výsledků. Za tímto účelem např. Eurokód 8 stanoví pravidlo 100/30%. Za tímto účelem přidejte kombinace výsledků jednotlivých směrů s "a" a změňte součinitele na 1,0 pro dominantní směr a 0,3 pro ostatní směry. Pro každý směr je nutné vytvořit vždy jednu kombinaci výsledků.
  • Nakonec se vytvoří další kombinace výsledků, kterou lze následně použít pro posouzení. V této kombinaci se seizmická zatížení skládají se stálými a užitnými zatíženími (vytvoření mimořádné kombinace). Je třeba vzít na vědomí, že kombinace výsledků pro zemětřesení musí být přidány s kritériem "nebo".

Autor

Ing. Effler se podílí na vývoji v oblasti dynamiky a v rámci technické podpory pečuje o naše zákazníky.

Stahování


;