671x
002021
2021-06-29

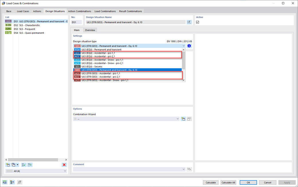
Situazione di progetto eccezionale

Anche le tue strutture devono resistere a condizioni insolite? Quindi, selezionare la situazione di progetto 'Accidentale'. Qui, le azioni accidentali come terremoti, carichi di esplosione, collisioni e molte altre, sono considerate automaticamente. Inoltre, è anche possibile selezionare la situazione di progetto 'Neve eccezionale' per considerare automaticamente la 'pianura della Germania settentrionale' quando si applicano le norme tedesche.



;