683x
002021
2021-06-29

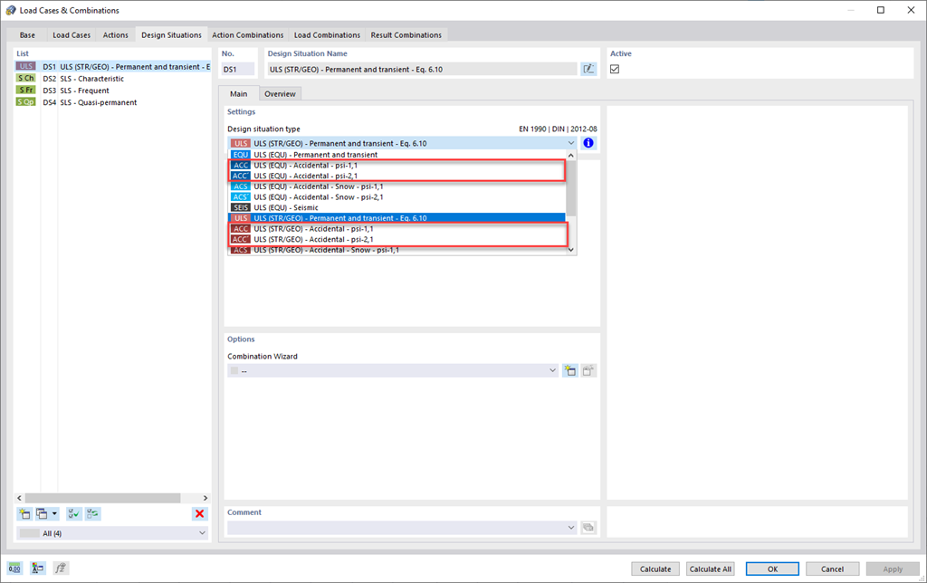
Wyjątkowe sytuacje obliczeniowe

Czy Twoje konstrukcje również muszą wytrzymać nietypowe warunki? Następnie należy wybrać sytuację obliczeniową 'Wyjątkowa'. Oddziaływania wyjątkowe, takie jak trzęsienia ziemi, obciążenia wybuchowe, kolizje i wiele innych, są tutaj uwzględniane automatycznie. Ponadto można wybrać sytuację obliczeniową 'Wyjątkowy śnieg' , aby podczas stosowania norm niemieckich 'nizina Północnoniemiecka' została automatycznie uwzględniona.



;