682x
002021
2021-06-29

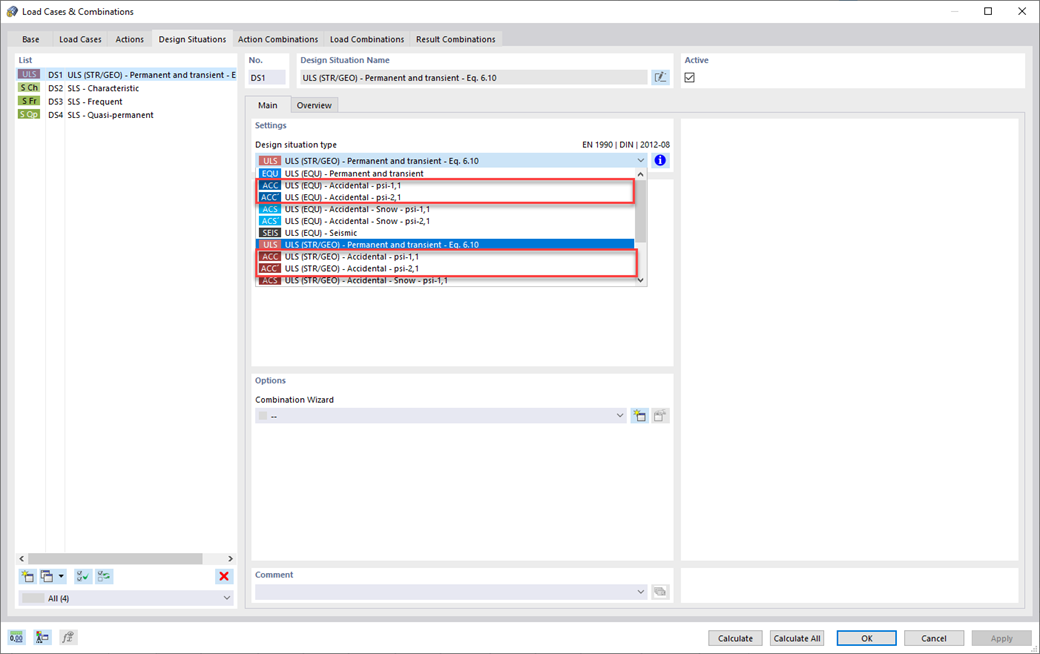
Accidental Design Situation

Do your structures also have to withstand unusual conditions? Then select the "accidental" design situation. Here, accidental actions such as earthquake, explosion loads, collisions, and many others, are considered automatically. Furthermore, when using German standards, you can select the "Accidental - Snow" design situation to consider the "North German Plain" automatically as well.



;