682x
002021
29.6.2021

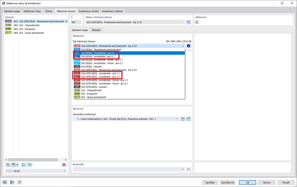
Mimořádné návrhové situace

Musí vaše konstrukce odolávat i neobvyklým podmínkám? Pak vyberte návrhovou situaci 'Mimořádná'. V té se automaticky zohledňují zatížení, jako je zemětřesení, zatížení výbuchem, kolize a další. Kromě toho můžete například v případě použití německé normy výběrem návrhové situace 'mimořádná - sníh' automaticky zohlednit 'Severoněmecká nížina'.



;