3307x
000509
2021-01-18

Controllo dell'eccentricità ammissibile

Mit RF-/FUND Pro können Sie die zulässige Ausmittigkeit der Sohldruckresultierenden überprüfen. Dieser Nachweis ist gemäß DIN EN 1997-1/NA mit den charakteristischen bzw. repräsentativen Beanspruchungen zu führen.

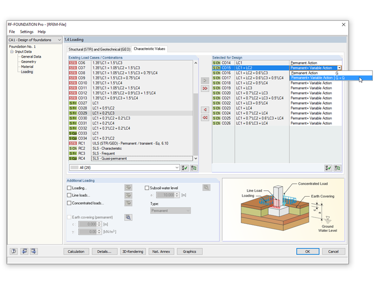
Nel modulo, è possibile scegliere tra il progetto per le azioni permanenti e il progetto per la combinazione più sfavorevole di azioni permanenti e variabili.

Per eseguire questo progetto, è necessario selezionare la casella di controllo "Carico altamente eccentrico nel nucleo" nella finestra di dialogo "Dettagli". Nella scheda "Valori caratteristici" della finestra 1.4 Carichi, è possibile selezionare una "Azione permanente" o una "Azione permanente e variabile" nella definizione dei carichi.

Le dimensioni della fondazione dovrebbero essere scelte in modo tale che la risultante del carico caratteristico dai carichi permanenti nell'area di base sia all'interno dell'area del primo nucleo. Nel controllo per la combinazione più sfavorevole da azioni permanenti e variabili, dobbiamo verificare per il carico eccentrico che il carico caratteristico risultante non giace al di fuori dell'area del secondo nucleo.

L'immagine mostra come questa possibilità può essere inserita in RF ‑ FOUNDATION Pro.


Autore

Il signor Kieloch fornisce supporto tecnico ai nostri clienti ed è responsabile dello sviluppo nel settore delle strutture in cemento armato.

Link


;