3307x
000509
18. Januar 2021

Überprüfung der zulässigen Ausmittigkeit

Mit RF-/FUND Pro können Sie die zulässige Ausmittigkeit der Sohldruckresultierenden überprüfen. Dieser Nachweis ist gemäß DIN EN 1997-1/NA mit den charakteristischen bzw. repräsentativen Beanspruchungen zu führen.

Hierbei wird im Modul zwischen einem Nachweis für die ständigen Einwirkungen und einem Nachweis für die ungünstigste Kombination aus ständigen und veränderlichen Einwirkungen unterschieden.

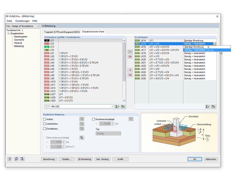
Um diesen Nachweis zu führen, muss unter [Details...] die Überprüfung der Fundamentverdrehung aktiviert sein. Im Reiter "Charakteristische Werte" der Maske 1.4 Belastung kann dann bei der Definition der Last zwischen einer "ständigen" und einer "ständigen und veränderlichen" Belastung unterschieden werden.

Die Abmessungen des Fundaments sind so zu wählen, dass die resultierende der charakteristischen Belastung aus den ständigen Belastungen in der Sohlfläche innerhalb der 1. Kernfläche liegt. Beim Nachweis für die ungünstigste Kombination aus ständigen und veränderlichen Einwirkungen ist bei ausmittiger Beanspruchung nachzuweisen, dass die resultierende charakteristische Beanspruchung nicht außerhalb der 2. Kernfläche liegt.

Im Bild ist dargestellt, wie diese Möglichkeit in RF-/FUND Pro eingegeben werden kann.


Autor

Herr Kieloch nimmt sich im Kundensupport der Anwenderanfragen an und beschäftigt sich mit der Entwicklung im Bereich Stahlbetonbau.

Links


;