3307x
000509
18.01.2021

Vérification de l'excentricité admissible dans RF-/FOUNDATION Pro

Mit RF-/FUND Pro können Sie die zulässige Ausmittigkeit der Sohldruckresultierenden überprüfen. Dieser Nachweis ist gemäß DIN EN 1997-1/NA mit den charakteristischen bzw. repräsentativen Beanspruchungen zu führen.

Dans le module, vous pouvez choisir entre la vérification pour les actions permanentes et la vérification pour la combinaison la plus défavorable d'actions permanentes et variables.

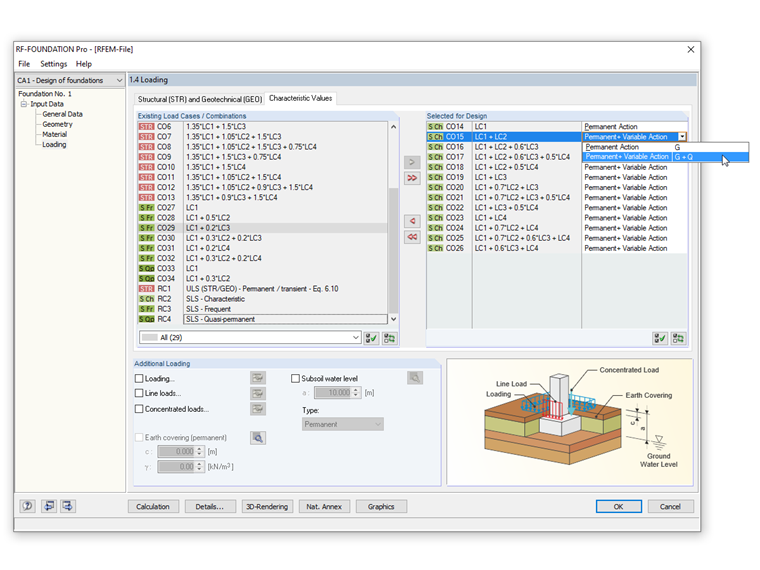
Pour effectuer cette vérification, vous devez cocher la case «Charge très excentrique dans le noyau» dans la boîte de dialogue «Détails». Dans l'onglet «Valeurs caractéristiques» de la fenêtre 1.4 Charges, il est possible de sélectionner une «Action permanente» ou une «Action permanente et variable» dans la définition des charges.

Les dimensions de la fondation doivent être choisies de sorte que la résultante de la charge caractéristique des charges permanentes dans la zone de base se trouve dans la première zone du noyau. Lors de la vérification de la combinaison la plus défavorable des actions permanentes et variables, nous devons vérifier pour la charge excentrique que la charge caractéristique résultante ne se trouve pas en dehors de la seconde zone centrale.

La figure ci-contre montre comment saisir cette possibilité dans RF-FOUNDATION Pro.


Auteur

M. Kieloch fournit une assistance technique aux clients de Dlubal Software et est responsable du développement dans le domaine des structures en béton armé.

Liens


;